<< Prev Question Next Question >>

Question 186/429


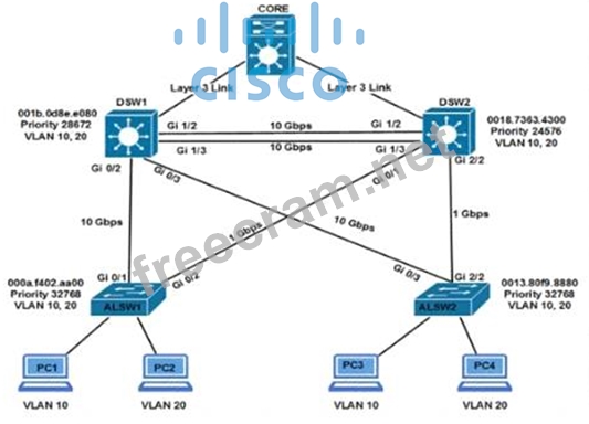
Refer to the exhibit. Which two commands ensure that DSW1 becomes root bridge for VLAN 10? (Choose two)

LEAVE A REPLY

Your email address will not be published. Required fields are marked *

Question List (429q)
Question 1: What is one primary REST security design principle?...
Question 2: Refer to the exhibit. (Exhibit) What does the snippet of cod...
Question 3: Which LISP infrastructure device provides connectivity betwe...
Question 4: Why would a small or mid-size business choose a cloud soluti...
Question 5: Refer to the exhibit. (Exhibit) An engineer attempts to esta...
Question 6: In a Cisco SD-Access solution, what is the role of the Ident...
Question 7: Which device, in a LISP routing architecture, receives and d...
Question 8: A network engineer configures BGP between R1 and R2. Both ro...
Question 9: Which two Cisco SD-WAN components exchange OMP information?...
Question 10: What is a characteristic of a Type 2 hypervisor?...
Question 11: An engineer must configure a new WLAN that allows a user to ...
Question 12: What is the function of vBond in a Cisco SD-WAN deployment?...
Question 13: (Exhibit) Refer to the exhibit. An engineer has configured C...
Question 14: Which unit of measure is used to measure wireless RF SNR?...
Question 15: What is one method for achieving REST API security?...
Question 16: Which action is the vSmart controller responsible for in a C...
Question 17: A network engineer configures a WLAN controller with increas...
Question 18: Which tunnel type al'ows clients to perform a seamless Layer...
Question 19: Why does the vBond orchestrator have a public IP? to enable ...
Question 20: When using TLS for syslog, which configuration allows for se...
Question 21: Which there application has the ability to make REST calls a...
Question 22: Refer to the exhibit. (Exhibit) The administrator troublesho...
Question 23: What are two differences between the RIB and the FIB? (Choos...
Question 24: Refer to the exhibit. (Exhibit) An engineer must ensure that...
Question 25: An engineer must configure the strongest password authentica...
Question 26: What is a client who is running 802.1x for authentication re...
Question 27: Drag and drop the Cisco SD-Access solution areas from the le...
Question 28: Refer to the exhibit. (Exhibit) An engineer must modify the ...
Question 29: (Exhibit) Refer to the exhibit. Which two configurations ena...
Question 30: What is the API keys option for REST API authentication?...
Question 31: Why is an AP joining a different WLC than the one specified ...
Question 32: Simulation 04 (Exhibit)
Question 33: Refer to the exhibit. (Exhibit) An engineer must allow all u...
Question 34: Refer to the exhibit. (Exhibit) Which IP address becomes the...
Question 35: Which two methods are used to assign security group tags to ...
Question 36: Drag and drop the descriptions from the left onto the routin...
Question 37: Which two actions are recommended as security best practices...
Question 38: Refer to the exhibit. (Exhibit) An engineer attempts to bund...
Question 39: Drag and drop the descriptions of the VSS technology from th...
Question 40: Which technology is the Cisco SD-Access control plane based ...
Question 41: What is a VPN in a Cisco SD-WAN deployment?...
Question 42: What is one main REST security design principle?...
Question 43: Which two GRE features are configured to prevent fragmentati...
Question 44: Which RF value represents the decline of the RF signal ampli...
Question 45: Drag and drop the snippets onto the blanks within the code t...
Question 46: In a Cisco SD-Access fabric, which control plane protocol is...
Question 47: In a three-tier hierarchical campus network design, which ac...
Question 48: (Exhibit) Reler to the exhibit. An engineer a configuring We...
Question 49: Refer to the exhibit. (Exhibit) An engineer must permit traf...
Question 50: When a wireless client roams between two different wireless ...
Question 51: What do Cisco DNA southbound APIs provide?...
Question 52: Which two methods are used to reduce the AP coverage area? (...
Question 53: By default, which virtual MAC address does HSRP group 32 use...
Question 54: Which JSON script is properly formatted?...
Question 55: (Exhibit) Reler to the exhibit The EtherChannel between SW1 ...
Question 56: Which component transports data plane traffic across a Cisco...
Question 57: Drag and drop the descriptions from the left onto the QoS co...
Question 58: In a wireless network environment, what is calculated using ...
Question 59: In a Cisco SD-Access environment, which function is performe...
Question 60: (Exhibit) Refer to the exhibit. PC-1 must access the web ser...
Question 61: Which type of antenna is designed to provide a 360-degree ra...
Question 62: Refer to the exhibit. (Exhibit) An engineer must allow R1 to...
Question 63: What is a characteristic of a traditional WAN?...
Question 64: Drag and drop the characteristics from the left onto the dep...
Question 65: Refer to the exhibit. (Exhibit) Assuming the WLC's interface...
Question 66: (Exhibit) Refer to the exhibit. An engineer builds an EEM sc...
Question 67: What is a characteristic of YANG?...
Question 68: Refer to the exhibit. (Exhibit) What is output by this code?...
Question 69: Which NGFW mode block flows crossing the firewall?...
Question 70: (Exhibit) Refer to the exhibit. Which command set must be ad...
Question 71: How does the RIB differ from the FIB?...
Question 72: Refer to the exhibit. (Exhibit) What are two effects of this...
Question 73: An engineer configures GigabitEthernet 0/1 for VRRP group 11...
Question 74: Refer to the exhibit. (Exhibit) Which configuration enables ...
Question 75: Which measure is used by an NTP server to indicate its close...
Question 76: (Exhibit) Refer to the exhibit. Which set of commands is req...
Question 77: Drag and drop the LIPS components on the left to the correct...
Question 78: How does the Cisco SD-Access control plane simplify traditio...
Question 79: (Exhibit) Refer to the exhibit How was spanning-tree configu...
Question 80: Which configuration restricts the amount of SSH that a route...
Question 81: (Exhibit) Refer to Ihe exhibit. An engineer must update the ...
Question 82: What is the role of the RP in PIM sparse mode?...
Question 83: Simulation 07 (Exhibit)
Question 84: If the maximum power level assignment for global TPC 802.11a...
Question 85: Which of the following fiber connector types is the most lik...
Question 86: Refer to the exhibit. (Exhibit) A company requires that all ...
Question 87: A network administrator is designing a new network for a com...
Question 88: Which component of the Cisco Cyber Threat Defense solution p...
Question 89: A network engineer wants to configure console access to a ro...
Question 90: Which definition describes JWT in regard to REST API securit...
Question 91: Which activity requires access to Cisco DNA Center CLI?...
Question 92: Drag and drop the characteristics from the left onto the tec...
Question 93: An engineer must configure AAA on a Cisco 9800 WLC for centr...
Question 94: A network administrator is implementing a routing configurat...
Question 95: Drag and drop characteristics of PIM dense mode from the lef...
Question 96: What is one difference between EIGRP and OSPF?...
Question 97: Which element enables communication between guest VMs within...
Question 98: Drag and drop the characteristics from the left onto the inf...
Question 99: Refer to the exhibit. (Exhibit) Which HTTP request produced ...
Question 100: Refer to the exhibit. (Exhibit) Which configuration must be ...
Question 101: Refer to the exhibit. (Exhibit) An engineer is creating a Py...
Question 102: What is one fact about Cisco SD-Access wireless network depl...
Question 103: Drag and drop the characteristics from the left onto the rou...
Question 104: An engineer must implement a configuration to allow a networ...
Question 105: How do the MAC address table and TCAM differ?...
Question 106: Refer to the exhibit. (Exhibit) After implementing the confi...
Question 107: (Exhibit) Refer to the exhibit. An engineer attempts to conf...
Question 108: What does the Cisco DNA Center use to enable the delivery of...
Question 109: Refer to the exhibit. (Exhibit) After running the code in th...
Question 110: Which three resources must the hypervisor make available to ...
Question 111: Refer to the exhibit. (Exhibit) An engineer must assign an I...
Question 112: What does a northbound API accomplish?...
Question 113: Refer to the exhibit. (Exhibit) CR2 and CR3 ate configured w...
Question 114: Refer to the exhibit. (Exhibit) Security policy requires all...
Question 115: Refer to Exhibit. (Exhibit) MTU has been configured on the u...
Question 116: Drag and drop the characteristics from the left onto the rou...
Question 117: AN engineer is implementing MPLS OAM to monitor traffic with...
Question 118: What does Call Admission Control require the client to send ...
Question 119: (Exhibit) Refer to the exhibit. What is the value of the var...
Question 120: Refer to the exhibit. (Exhibit) What happens to access inter...
Question 121: Refer to the exhibit. (Exhibit) An engineer must create a co...
Question 122: Which QoS queuing method transmits packets out of the interf...
Question 123: A customer wants to use a single SSID to authenticate loT de...
Question 124: Which tag defines the properties to be applied to each speci...
Question 125: Which benefit is offered by a cloud infrastructure deploymen...
Question 126: Which method displays text directly into the active console ...
Question 127: What is a characteristic of a Type I hypervisor?...
Question 128: (Exhibit) Refer to the exhibit. What is printed to the conso...
Question 129: A technician is assisting a user who cannot connect to a web...
Question 130: (Exhibit) Refer to the exhibit. A network engineer configure...
Question 131: Refer to the exhibit. (Exhibit) An engineer configures monit...
Question 132: What is a benefit of Cisco TrustSec in a multilayered LAN ne...
Question 133: Router R1must be configured as a UDP responder on port 6336 ...
Question 134: Relet lo Ibe exhibit. (Exhibit) An ertgineer must modify the...
Question 135: How do stratum levels relate to the distance from a time sou...
Question 136: Simulation 05 (Exhibit)
Question 137: A network engineer must configure a switch to allow remote a...
Question 138: Which exhibit displays a valid JSON file? (Exhibit)...
Question 139: Which free application has the ability to make REST calls ag...
Question 140: What is the recommended minimum SNR for Voice applications f...
Question 141: (Exhibit) Refer to the exhibit. What does the error message ...
Question 142: (Exhibit) Refer to the exhibit. A network engineer must load...
Question 143: What is one benefit of adopting a data modeling language?...
Question 144: (Exhibit) Refer to the exhibit An engineer is troubleshootin...
Question 145: What is a characteristic of the Cisco DMA Center Template Ed...
Question 146: Running the script causes the output in the exhibit. Which c...
Question 147: Which two results occur if Cisco DNA center loses connectivi...
Question 148: Drag and drop the threat defense solutions from the left ont...
Question 149: (Exhibit) Refer to the exhibit What does this Python script ...
Question 150: An engineer is configuring RADIUS-Based Authentication with ...
Question 151: In a Cisco Catalyst switch equipped with two supervisor modu...
Question 152: (Exhibit) Company policy restricts VLAN 10 to be allowed onl...
Question 153: Refer to the exhibit. (Exhibit) R2 is the neighboring router...
Question 154: A network administrator has designed a network with two mult...
Question 155: (Exhibit) Refer to the exhibit. What is achieved when this P...
Question 156: (Exhibit) Refer to the exhibit. What is achieved by this cod...
Question 157: Refer to the exhibit. (Exhibit) These commands have been add...
Question 158: Refer to the exhibit. (Exhibit) Based on the configuration i...
Question 159: A wireless network engineer must configure a WPA2+WPA3 polic...
Question 160: What function does VXLAN perform in a Cisco SD-Access deploy...
Question 161: Refer to the exhibit. (Exhibit) After configuring the BGP ne...
Question 162: Drag and drop the code snippets from the bottom onto the bla...
Question 163: Which wireless deployment mode uses a Flex architecture and ...
Question 164: What is a characteristics of traffic policing?...
Question 165: (Exhibit) Refer to the exhibit. The DevOps team noticed miss...
Question 166: Drag and drop the code snippets from the bottom onto the bla...
Question 167: A Cisco DNA Center REST API sends a PUT to the /dna/intent/a...
Question 168: Refer to the exhibit. (Exhibit) Which HTTP JSON response doe...
Question 169: Which API does Cisco DNA Center use to retrieve information ...
Question 170: When using BFD in a network design, which consideration must...
Question 171: Drag and drop the characteristics from the left onto the swi...
Question 172: Which configuration protects the password for the VTY lines ...
Question 173: What is the function of the fabric control plane node in a C...
Question 174: Refer to the exhibit. (Exhibit) SwitchC connects HR and Sale...
Question 175: (Exhibit) Refer to the exhibit Drag and drop the snippets in...
Question 176: A network engineer is designing a QoS policy tor voice and v...
Question 177: Refer to the exhibit. (Exhibit) The OSPF neighborship fails ...
Question 178: What is a characteristic of a type 2 hypervisor?...
Question 179: Refer to the exhibit. (Exhibit) What does the output confirm...
Question 180: A vulnerability assessment highlighted that remote access to...
Question 181: (Exhibit) An engineer applies this configuration to router R...
Question 182: Simulation 04 Configure OSPF on both routers according to th...
Question 183: An engineer runs the code against an API of Cisco DMA Center...
Question 184: Why would an architect use an OSPF virtual link?...
Question 185: What is the difference between a RIB and a FIB?...
Question 186: (Exhibit) Refer to the exhibit. Which two commands ensure th...
Question 187: What is a characteristic of Cisco DNA Northbound APIs?...
Question 188: Which technology provides an overlay fabric 10 connect remot...
Question 189: Refer to the exhibit. (Exhibit) On which interfaces should V...
Question 190: Drag and drop the characteristics from the left onto the dep...
Question 191: Which option works with a DHCP server to return at least one...
Question 192: Drag and drop the characteristics from the left onto the rou...
Question 193: An administrator configures two switches with LACP EtherChan...
Question 194: Which two parameters are examples of a QoS traffic descripto...
Question 195: Which configuration enables a device to be configured via NE...
Question 196: A VoIP phone is plugged in to a port but cannot receive call...
Question 197: (Exhibit) Refer to the exhibit. A network engineer troublesh...
Question 198: Drag and drop the automation characteristics from the left o...
Question 199: What is one characteristic of Cisco DNA Center and vManage n...
Question 200: Refer to the exhibit. (Exhibit) Which two commands ensure th...
Question 201: Based on the router's API output in JSON format below, which...
Question 202: Drag and drop the characteristics from the left onto the rou...
Question 203: Which characteristic distinguishes Ansible from Chef?...
Question 204: What is the difference between CEF and process switching?...
Question 205: (Exhibit) Refer to the exhibit. External users require HTTP ...
Question 206: (Exhibit) Refer to the exhibit. An engineer must configure a...
Question 207: How does EIGRP differ from OSPF?...
Question 208: An engineer must construct an access list tot a Cisco Cataly...
Question 209: In lhe Cisco DNA Center Image Repository, what is a golden i...
Question 210: (Exhibit) Refer to the exhibit. Which configuration must be ...
Question 211: (Exhibit) Refer to the exhibit. Which command filters the ER...
Question 212: In which two ways does TCAM differ from CAM? (Choose two.)...
Question 213: Which statement about TLS is accurate when using RESTCONF to...
Question 214: (Exhibit) Refer to the exhibit. A network engineer Is troubl...
Question 215: (Exhibit) Refer to the exhibit. Which result does the python...
Question 216: What is the recommended MTU size for a Cisco SD-Access Fabri...
Question 217: Refer to the exhibit. (Exhibit) An engineer reconfigures the...
Question 218: (Exhibit) Refer to the exhibit. Which configuration must be ...
Question 219: What are two characteristics of a directional antenna? (Choo...
Question 220: Drag and drop the characteristics from the left to the table...
Question 221: (Exhibit) Refer to the exhibit. An engineer must save the co...
Question 222: Refer to the exhibit: (Exhibit) An engineer configures VRRP ...
Question 223: Refer to exhibit. (Exhibit) VLANs 50 and 60 exist on the tru...
Question 224: A company plans to implement intent-based networking in its ...
Question 225: Refer to the exhibit. (Exhibit) What does the response "204 ...
Question 226: (Exhibit) Refer to the exhibit. An engineer configures a new...
Question 227: Drag and drop the automation characteristics from the left t...
Question 228: How does a fabric AP fit in the network?...
Question 229: What is the wireless received signal strength indicator?...
Question 230: Which two methods are used to interconnect two Cisco SD-Acce...
Question 231: Which benefit is provided by the Cisco DNA Center telemetry ...
Question 232: Refer to the exhibit. (Exhibit) Which type of antenna is sho...
Question 233: What are two considerations when using SSO as a network redu...
Question 234: Refer to the exhibit. (Exhibit) What is the result when a sw...
Question 235: Which method ensures the confidentiality ot data exchanged o...
Question 236: An engineer is troubleshooting the Ap join process using DNS...
Question 237: What Is a Type 2 hypervisor?
Question 238: (Exhibit) Refer to the exhibit. A network engineer must be n...
Question 239: If AP power level is increased from 25 mW to 100 mW. what is...
Question 240: Which entity is responsible for maintaining Layer 2 isolatio...
Question 241: An engineer is concerned with the deployment of new applicat...
Question 242: An engineer uses the Design workflow to create a new network...
Question 243: A network engineer must configure a router to send logging m...
Question 244: Which Cisco FlexConnect state allows wireless users that are...
Question 245: Which technology does VXLAN use to provide segmentation for ...
Question 246: An engineer must configure router R1 to validate user logins...
Question 247: Which new enhancement was implemented in Wi-Fi 6?...
Question 248: Refer to the exhibit. (Exhibit) An engineer must configure a...
Question 249: Drag and drop the code snippets from the bottom onto the bla...
Question 250: In a Cisco StackWise Virtual environment, which planes are v...
Question 251: A company has an existing Cisco 5520 HA cluster using SSO. A...
Question 252: Refer to the exhibit. (Exhibit) How should the script be com...
Question 253: Refer to the exhibit. (Exhibit) Which two facts does the dev...
Question 254: Which data is properly formatted with JSON?...
Question 255: Which three elements determine Air Time efficiency? (Choose ...
Question 256: Which mechanism can be used to enforce network access authen...
Question 257: Refer to the exhibit. (Exhibit) An engineer must configure H...
Question 258: Based on the router's API output In JSON format below, which...
Question 259: An engineer is configuring a new SSID to present users with ...
Question 260: Drag and drop the snippets onto the blanks within the code t...
Question 261: Where is radio resource management performed in a cisco SD-a...
Question 262: (Exhibit) Refer to the exibit. How should the programmer acc...
Question 263: An engineer is configuring local web authentication on a WLA...
Question 264: Refer to the exhibit. Which command set completes the ERSPAN...
Question 265: What is one role of the VTEP in a VXLAN environment?...
Question 266: Refer the exhibit. (Exhibit) Which configuration elects SW4 ...
Question 267: By default, which virtual MAC address does HSRP group 16 use...
Question 268: Which solution do laaS service providers use to extend a Lay...
Question 269: What is one difference between saltstack and ansible?...
Question 270: Drag and drop the characteristics from the left onto the pro...
Question 271: Which algorithms are used to secure REST API from brute atta...
Question 272: How does SSO work with HSRP to minimize network disruptions?...
Question 273: Drag and drop the characteristics from the left onto the dep...
Question 274: An engineer is connected to a Cisco router through a Telnet ...
Question 275: Refer to the exhibit. (Exhibit) An engineer is installing a ...
Question 276: What is one characteristic of VXLAN?...
Question 277: A network administrator received reports that a 40Gb connect...
Question 278: Which resource is able to be shared among virtual machines d...
Question 279: Drag the characteristics from the left onto the routing prot...
Question 280: Which two features are available only in next-generation fir...
Question 281: Refer to the exhibit. (Exhibit) An LACP port channel is conf...
Question 282: Refer to the exhibit. (Exhibit) A network engineer must conf...
Question 283: Drag and drop the characteristics from the left onto the orc...
Question 284: What is the preferred QoS marking for delay-sensitive real-t...
Question 285: How does an on-premises infrastructure compare to a cloud in...
Question 286: An engineer creates the configuration below. Drag and drop t...
Question 287: (Exhibit) Refer to the exhibit. A network engineer checks co...
Question 288: Which port is required to allow APs to join a WLC when direc...
Question 289: Which signal strength and noise values meet the minimum SNR ...
Question 290: Which encryption hashing algorithm does NTP use for authenti...
Question 291: A customer has a wireless network deployed within a multi-te...
Question 292: Which JSON script is properly formatted?...
Question 293: (Exhibit) Refer to the exhibit. An engines configured TACACS...
Question 294: Refer to the exhibit. (Exhibit) Only administrators from the...
Question 295: An engineer has deployed a single Cisco 5520 WLC with a mana...
Question 296: In Cisco DNA Center, what is the integration API?...
Question 297: An engineer must protect the password for the VTY lines agai...
Question 298: (Exhibit) Refer to the exhibit. Rapid PVST+ is enabled on al...
Question 299: An engineer must provide wireless converge in a square offic...
Question 300: Reter to the exhibit. (Exhibit) An administrator troubleshoo...
Question 301: What is the recommended minimum SNR for data applications on...
Question 302: Refer to the exhibit. (Exhibit) A GRE tunnel has been create...
Question 303: Refer to the exhibit. (Exhibit) An engineer must prevent the...
Question 304: What is the function of an RP in a PIM-SM network?...
Question 305: (Exhibit) Refer to the exhibit. Which two commands are neede...
Question 306: Drag and drop the descriptions from the left onto the routin...
Question 307: What is the function of a fabric border node in a Cisco SD-A...
Question 308: Which method should an engineer use to deal with a long-stan...
Question 309: (Exhibit) Refer to the exhibit. An engineer has configured a...
Question 310: Which solution supports end to end line-rate encryption betw...
Question 311: Which protocol is implemented to establish secure control pl...
Question 312: What is the purpose of an RP in PIM?...
Question 313: Using the EIRP formula,what parameter is subtracted to deter...
Question 314: (Exhibit) Refer to the exhibit. The connecting between SW1 a...
Question 315: (Exhibit) Refer to the exhibit. A network administrator conf...
Question 316: If the noise floor is -90 dBm and wireless client is receivi...
Question 317: Refer to the exhibit. (Exhibit) Router 1 is currently operat...
Question 318: Which Cisco DNA Center application is responsible for group-...
Question 319: Where are operations related to software Images located in t...
Question 320: Refer to the exhibit (Exhibit) Communication between London ...
Question 321: How are the different versions of IGMP compatible?...
Question 322: Why would a log file contain a * next to the date?...
Question 323: In a wireless Cisco SD-Access deployment, which roaming meth...
Question 324: Which devices does Cisco DNA Center configure when deploying...
Question 325: How is Layer 3 roaming accomplished in a unified wireless de...
Question 326: Refer to the exhibit. (Exhibit) What is output by this code?...
Question 327: What does the destination MAC on the outer MAC header identi...
Question 328: When should the MAC authentication bypass feature be used on...
Question 329: After a redundant route processor failure occurs on a Layer ...
Question 330: Which function does a virtual switch provide?...
Question 331: Refer to the exhibit. An engineer must configure HSRP for VL...
Question 332: Refer to the exhibit. (Exhibit) The traceroute fails from R1...
Question 333: What is an advantage of utilizing data models in a multivend...
Question 334: Which command set configures RSPAN to capture outgoing traff...
Question 335: Which action is performed by Link Management Protocol in a C...
Question 336: Refer to the exhibit. (Exhibit) A network architect has part...
Question 337: In cisco SD_WAN, which protocol is used to measure link qual...
Question 338: Why are stateless calls executed by REST API useful in cloud...
Question 339: (Exhibit) Refer to the exhibit. Which configuration set impl...
Question 340: How does a Type 2 hypervisor function?...
Question 341: Refer to the exhibit. (Exhibit) A network engineer must perm...
Question 342: What is required for a virtual machine to run?...
Question 343: What is the function of cisco DNA center in a cisco SD-acces...
Question 344: Simulation 10 (Exhibit)
Question 345: How do OSPF and EIGKP compare?
Question 346: An engineer must create a script to append and modify device...
Question 347: An engineer must construct an access list for a Cisco Cataly...
Question 348: (Exhibit) Refer to the exhibit. Cisco IOS routers R1 and R2 ...
Question 349: Refer to the exhibit. (Exhibit) An engineer troubleshoots co...
Question 350: Refer to the exhibit. (Exhibit) The WLC administrator sees t...
Question 351: (Exhibit) Refer to the exhibit. A network engineer must conf...
Question 352: Which tool is used in Cisco DNA Center to build generic conf...
Question 353: Which benefit is realized by implementing SSO?...
Question 354: Which JSON script is properly formatted?...
Question 355: A company requires a wireless solution to support its mam of...
Question 356: Drag and drop the tools from the left onto the agent types o...
Question 357: Wireless users report frequent disconnections from the wirel...
Question 358: An engineer must use flexible NetFlow on a group of switches...
Question 359: A network engineer is adding an additional 10Gps link to an ...
Question 360: By default, which virtual MAC address does HSRP group 30 use...
Question 361: Refer to the exhibit. (Exhibit) Which configuration establis...
Question 362: What is one benefit of implementing a VSS architecture?...
Question 363: How does the EIGRP metric differ from the OSPF metric?...
Question 364: Drag and drop the characteristics from the left onto the rou...
Question 365: Refer to the exhibit. (Exhibit) All switches are configured ...
Question 366: Which feature does Cisco TrustSec use to provide scalable, s...
Question 367: Refer to the exhibit. (Exhibit) Which configuration must be ...
Question 368: Which protocol infers that a YANG data model is being used?...
Question 369: Refer to the exhibit. (Exhibit) Refer to the exhibit. An eng...
Question 370: (Exhibit) Refer to the exhibit. Which set of commands on rou...
Question 371: Drag and drop the LISP components on the left to the correct...
Question 372: An engineer must export the contents of the devices object i...
Question 373: (Exhibit) Refer to the exhibit. Which EEM script generates a...
Question 374: Which tag defines the roaming domain and properties of an AP...
Question 375: (Exhibit) Refer to the exhibit. What is the result of the co...
Question 376: How does Cisco Trustsec enable more access controls for dyna...
Question 377: While configuring an IOS router for HSRP with a virtual IP o...
Question 378: What is the data policy in a Cisco SD-WAN deployment?...
Question 379: Drag and drop the characteristics from the left onto the dep...
Question 380: Which access control feature does MAB provide?...
Question 381: What does the Cisco DNA Center Authentication API provide?...
Question 382: What is a characteristic of a next-generation firewall?...
Question 383: Which function is performed by vSmart in the Cisco SD-WAN ar...
Question 384: Which capability does a distributed virtual switch have?...
Question 385: In which two ways does the routing protocol OSPF differ from...
Question 386: Which Quality of Service (QoS) mechanism allows the network ...
Question 387: What are two benefits of implementing a traditional WAN inst...
Question 388: In a Cisco SD-Access network architecture, which access laye...
Question 389: In a Cisco SD-Access wireless architecture which device mana...
Question 390: Which collection contains the resources to obtain a list of ...
Question 391: A script contains the statement "while loop != 999:" Which v...
Question 392: A system must validate access rights to all its resources an...
Question 393: A customer has a pair of Cisco 5520 WLCs set up in an SSO cl...
Question 394: Refer to the exhibit. (Exhibit) A network engineer must log ...
Question 395: Refer to the exhibit. (Exhibit) Which type of antenna do the...
Question 396: Drag and drop the snippets onto the blanks within the code t...
Question 397: (Exhibit) Refer to the exhibit. An engineer must configure a...
Question 398: Drag and drop the DHCP messages that are exchanged between a...
Question 399: Refer to the exhibit. (Exhibit) Which two commands ensure th...
Question 400: Which LISP device is responsible for publishing EID-to-RLOC ...
Question 401: When a branch location loses connectivity, which Cisco FlexC...
Question 402: Which protocol does REST API rely on to secure the communica...
Question 403: Which function does a Cisco SD-Access extended node perform?...
Question 404: When the ''deny'' statement is used within a route map that ...
Question 405: An engineer applies this EEM applet to a router: (Exhibit) W...
Question 406: Which of the following security methods uses physical charac...
Question 407: What is a difference between OSPF and ElGRP?...
Question 408: An engineer is working with the Cisco DNA Center API Drag an...
Question 409: (Exhibit) Refer to the exhibit. A network engineer configure...
Question 410: Which technology is used to provide Layer 2 and Layer 3 logi...
Question 411: A company recently decided to use RESTCONF instead of NETCON...
Question 412: Which component does Cisco Threat Defense use to measure ban...
Question 413: What is a common trait between Ansible and Chef?...
Question 414: Refer to the exhibit. (Exhibit) Which statement is needed to...
Question 415: Which protocol is used to encrypt control plane traffic betw...
Question 416: (Exhibit) Refer to the exhibit. An engineer must allow the F...
Question 417: What is a characteristic of the overlay network in the Cisco...
Question 418: Refer to the exhibit. (Exhibit) Which result Is achieved by ...
1 commentQuestion 419: Which method requires a client to authenticate and has the c...
Question 420: Which Python snippet should be used to store the devices dat...
Question 421: Refer to the exhibit. (Exhibit) An engineer must create a co...
Question 422: What is an emulated machine that has dedicated compute memor...
Question 423: Which type of tunnel Is required between two WLCs to enable ...
Question 424: Which feature Is used to propagate ARP broadcast, and link-l...
Question 425: What is a characteristic of Cisco StackWise technology?...
Question 426: Which solution simplifies management ot secure access to net...
Question 427: (Exhibit) Refer to me exhibit. What is the cause of the log ...
Question 428: A customer has 20 stores located throughout a city. Each sto...
Question 429: Users have reported an issue connecting to a server over the...