<< Prev Question Next Question >>

Question 140/219



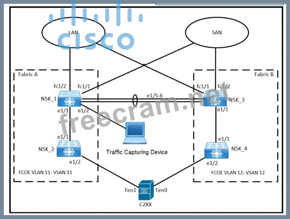
Refer to the exhibits An engineer must implement a SPAN session that sends a copy of all VLAN 11 traffic on N5K_1 to the Traffic Capturing Device The configuration that is presented is already applied to the Cisco UCS Manager. Which additional action meets the objective'?

LEAVE A REPLY

Your email address will not be published. Required fields are marked *

Question List (219q)
Question 1: An engineer needs to install a new package on a Cisco Nexus ...
Question 2: Refer to the exhibit. (Exhibit) An engineer must create a Ba...
Question 3: Which statement describes monitoring Fibre Channel traffic o...
Question 4: A network engineer connects the CNA interface of a server to...
Question 5: An engineer must configure the order in which the server att...
Question 6: A network architect must design an automation solution to in...
Question 7: Refer to the exhibit. An engineer must configure a Fibre Cha...
Question 8: Which component is excluded by default from the host firmwar...
Question 9: A customer asks an engineer to develop an orchestration solu...
Question 10: Refer to the exhibit. (Exhibit) An engineer must configure F...
Question 11: An engineer must allow communication between the APIC contro...
Question 12: An engineer implements a Cisco UCS C-Series Server that must...
Question 13: A network engineer must configure a power redundancy policy ...
Question 14: A QoS policy on Cisco UCS must meet these requirements: * No...
Question 15: Refer to the exhibit. (Exhibit) Which command must be used t...
Question 16: Drag and drop the mechanisms to collect data from a network ...
Question 17: An engineer needs to monitor ingress traffic that arrives at...
Question 18: An engineer must recover the Cisco UCS system The full backu...
Question 19: Refer to the exhibit. (Exhibit) A network engineer must conf...
Question 20: An engineer must implement a disaster recovery policy for th...
Question 21: Which command reduces the amount of time it takes to complet...
Question 22: What is a benefit of Cisco HyperFlex All-Flash Stretched clu...
Question 23: (Exhibit) Refer to the exhibit An engineer must mirror the t...
Question 24: Which component is disrupted when the cisco integrated Manag...
Question 25: An engineer must create an EPG called "Test". The configurat...
Question 26: (Exhibit) Refer to the exhibit. The Cisco Nexus Series Switc...
Question 27: What are two types of FC/FCoE oversubscription ratios? (Choo...
Question 28: An engineer has a primary fabric that is named UCS-A and a s...
Question 29: Drag and drop the Hyperflex characteristics from the left on...
Question 30: A network engineer configures a converged network adapter (C...
Question 31: APIC EPG Resolution Immediacy is set to "Immediate" Which st...
Question 32: Refer to the exhibit. A network engineer must Improve the co...
Question 33: (Exhibit) Refer to the exhibit. Which backup operation type ...
Question 34: An engineer must configure a named VSAN when the fabric inte...
Question 35: Which file service protocol allows the files to appear local...
Question 36: An engineer is designing a cloud solution for an organizatio...
Question 37: Refer to the exhibit. (Exhibit) Which statement describes th...
Question 38: The engineer must configure SPAN on a cisco Nexus 5000 Serie...
Question 39: An engineer must configure Cisco UCS Manager to accept only ...
Question 40: (Exhibit) Refer to the exhibit The communication between the...
Question 41: Refer to the exhibit. (Exhibit) Which two Cisco UCS componen...
Question 42: An engineer upgrades the bash on the Cisco Nexus 9000 Series...
Question 43: A network administrator must perform a system upgrade on a C...
Question 44: A network engineer must create a script to quickly verify IP...
Question 45: An engineer is configuring a vHBA template in UCS Manager. T...
Question 46: Refer to the exhibit. (Exhibit) An engineer configures FCIP ...
Question 47: What is required for using Ansible with HTTP/HTTPS protocol ...
Question 48: A storage array must be connected to port ethernet1/10 on a ...
Question 49: Refer to the exhibit. A network engineer must configure an a...
Question 50: An engineer must configure a Nexus 7000 series switch for HS...
Question 51: AN engineer enters these commands while in EEM on a Cisco Ne...
Question 52: Refer to the exhibit. (Exhibit) What is the result of implem...
Question 53: An engineer must configure the HSRP protocol between two Cis...
Question 54: A network engineer must restore the running configuration on...
Question 55: (Exhibit) Refer to the exhibit. Esxi-server is associated to...
Question 56: A Cisco Nexus 7000 Series switch runs VXLAN, and interface E...
Question 57: Which communication method does NFS use for requests between...
Question 58: An engineer needs to perform a backup of user roles and loca...
Question 59: An engineer must configure multiple EPGs on a single access ...
Question 60: (Exhibit) Refer to the exhibit. An engineer logs all occurre...
Question 61: Which two settings must be configured before enabling a Cisc...
Question 62: An engineer deploys a new Cisco Nexus 5000 Series Switch in ...
Question 63: Which action must be performed before renumbering a Cisco UC...
Question 64: A Cisco UCS user called "Employee1" accidentally changed the...
Question 65: Refer to the exhibit. (Exhibit) Which statement about the ER...
Question 66: What is required for using puppet in a Cisco NX-OS environme...
Question 67: Drag and drop the hyperflex characteristics from the left on...
Question 68: (Exhibit) Refer to the exhibit. An engineer must implement V...
Question 69: (Exhibit) Refer to the exhibit. A host with source address 1...
Question 70: Refer to the exhibit. (Exhibit) What be connected to clear t...
Question 71: A network engineer must configure a Fibre Channel interface ...
Question 72: An engineer must configure SAN connectivity in Cisco UCS man...
Question 73: A customer undergoes an IT security review assessment. The a...
Question 74: What is an advantage of using Ansible for automation as comp...
Question 75: Which two authentication types does Cisco UCS Manager suppor...
Question 76: What happens to the default host firmware policy after a Cis...
Question 77: Drag and drop the NAS features from the left onto the NAS de...
Question 78: An engineer must suggest a deployment model for a newly deve...
Question 79: An engineer must migrate a Cisco UCS C-Series server from Ci...
Question 80: A DevOps engineer must implement a bash script to query a RE...
Question 81: A network engineer needs to upgrade the EPLDs of the fabric ...
Question 82: An engineer must implement a solution that prevents untruste...
Question 83: An engineer must implement private VLANs for a group of Cisc...
Question 84: A customer data center experiences bandwidth contention that...
Question 85: Refer to the exhibit. (Exhibit) An engineer must distribute ...
Question 86: A network engineer must determine the cooling requirements f...
Question 87: What is a benefit of using Cisco Tetration?...
Question 88: An engineer must design an automation solution for the Cisco...
Question 89: Which NFS version uses the TCP protocol and needs only one I...
Question 90: Which method must a network engineer use to upgrade the BIOS...
Question 91: (Exhibit) Refer to the exhibit. A pair of Cisco Nexus switch...
Question 92: An engineer must implement a Cisco UCS system at a customer ...
Question 93: A network administrator must automate the process of pinging...
Question 94: Which two protocols are used by the NFSv4 protocol? (Choose ...
Question 95: Refer to the exhibit. (Exhibit) An engineer reported suspici...
Question 96: The Cisco TACACS+ on a Cisco Nexus Series Switch must authen...
Question 97: What is a benefit of using the Cisco UCS Lightweight upgrade...
Question 98: Refer to the exhibit. (Exhibit) A host with a source address...
Question 99: An engineer must configure a Cisco UCS blade system that is ...
Question 100: An engineer must perform a software upgrade on a production ...
Question 101: Refer to the exhibit. An engineer is performing a Cisco Nexu...
Question 102: Which server policy is used to install new Cisco IMC softwar...
Question 103: An engineer needs to connect Cisco UCS Manager to an externa...
Question 104: (Exhibit) Refer to the exhibit. Which configuration ensure t...
Question 105: A network automation engineer must configure a Cisco NX-OS R...
Question 106: An engineer implements a Python script inside a Cisco Bash s...
Question 107: An engineer must configure OSPF in the data center. The exte...
Question 108: An engineer mus! configure the remote SSH management connect...
Question 109: An engineer troubleshoots an Fibre Channel deployment on a C...
Question 110: An engineer installed a new Nexus switch with the mgm0interf...
Question 111: Where is the witness deployed in a two-node Cisco HyperFlex ...
Question 112: An engineer must implement the FCoE on the Cisco Nexus 9000 ...
Question 113: A network administrator must create a Linux container on a C...
Question 114: An engineer must configure a Fibre Channel port channel on a...
Question 115: Refer to the exhibit. (Exhibit) Two Cisco Nexus Series Switc...
Question 116: Refer to the exhibit. (Exhibit) An engineer configures port ...
Question 117: Refer to the exhibit. (Exhibit) Which action must be taken b...
Question 118: Refer to the exhibit. (Exhibit) Which setting must be config...
Question 119: An engineer must perform a POAP deployment of a Cisco Nexus ...
Question 120: The VMM domain is integrated between Cisco APICs and vCenter...
Question 121: A new user with access privileges in the Finance department ...
Question 122: Which two actions should be taken before an upgrade is start...
Question 123: An administrator is implementing DCNM so that events are tri...
Question 124: An engineer must implement protection against ICMP DoS attac...
Question 125: Refer to the exhibit. (Exhibit) An engineer runs a Python sc...
Question 126: An engineer is asked to manage a large-scale data center and...
Question 127: An engineer must optimize ARP responses and reduce unnecessa...
Question 128: An engineer is performing a configuration on a Cisco Nexus 5...
Question 129: Refer to the exhibit. (Exhibit) What is configured as a resu...
Question 130: (Exhibit) Refer to the exhibit. An engineer is troubleshooti...
Question 131: What are two capabilities of the Cisco Network Assurance Eng...
Question 132: (Exhibit) Refer to the exhibit A network administrator exper...
Question 133: A network engineer is deploying a cisco ALL-flash hyperflex ...
Question 134: Refer to the exhibit. (Exhibit) An engineer needs to impleme...
Question 135: An engineer must configure OSPF routing on Cisco Nexus 9000 ...
Question 136: Drag and drop the storage technologies from the left onto th...
Question 137: An engineer is implementing a Cisco ACI fabric and must use ...
Question 138: A network engineer must download a firmware image from a rem...
Question 139: An engineer must build a lab replica of a Cisco UCS producti...
Question 140: (Exhibit) Refer to the exhibits An engineer must implement a...
Question 141: Refer to the exhibit. (Exhibit) An engineer is implementing ...
Question 142: Refer to the exhibit. (Exhibit) Service degradation is repor...
Question 143: The Cisco UCS blade chassis must send SNMPv3 traps to a netw...
Question 144: An engineer must configure two Cisco Nexus 7000 series switc...
Question 145: An engineer is implementing OTV on a transport that supports...
Question 146: (Exhibit) Refer to the exhibit. Which action completes the v...
Question 147: Which two statements about the process of upgrading an EPLD ...
Question 148: A new employee must be granted access to add VLANs into an e...
Question 149: An engineer must configure a VDS port group using APIC polic...
Question 150: An engineer deploys a custom Guest Shell rootfs on a Nexus 9...
Question 151: (Exhibit) Refer to the exhibit. An administrator must comple...
Question 152: A customer requires a solution to orchestrate the configurat...
Question 153: An engineer configures port security on a Cisco MDS 9000 Ser...
Question 154: (Exhibit) Refer to the exhibit. Which feature must be used t...
Question 155: A SAN administrator must Implement Infrastructure monitoring...
Question 156: (Exhibit) Refer to the exhibit. An engineer must monitor the...
Question 157: A customer asks an engineer to develop a framework that will...
Question 158: A SAN administrator must Implement Infrastructure monitoring...
Question 159: Which data interchange format is presented in this output? (...
Question 160: An engineer is implementing traffic monitoring for a server ...
Question 161: Which two actions must be taken to directly connect a Fibre ...
Question 162: An engineer performs a Cisco UCS C480 ML M5 installation fro...
Question 163: Refer to the exhibit. (Exhibit) An engineer must monitor all...
Question 164: Refer to the exhibit. (Exhibit) The Cisco NX-OS scheduler mu...
Question 165: Refer to the exhibit. (Exhibit) A VXLAN data center fabric c...
Question 166: Refer to the exhibit. (Exhibit) An engineer must configure f...
Question 167: Which two statements describe modifying Cisco UCS user accou...
Question 168: An engineer must perform an initial configuration of VXLAN T...
Question 169: What is a benefit of independent resource scaling in Cisco H...
Question 170: An engineer must create a scheduler configuration to create ...
Question 171: Which two features are used to allow a nondisruptive upgrade...
Question 172: A network architect considers a Cisco HyperFlex design solut...
Question 173: A server engineer wants to control power uses on a Cisco UCS...
Question 174: (Exhibit) Refer to the exhibit. An engineer monitors ingress...
Question 175: (Exhibit) Refer to the exhibit. A network engineer is implem...
Question 176: A DNS server with IP address 192.168.1.1 is deployed in a da...
Question 177: A POAP-enabled Cisco Nexus switch will not enter POAP mode. ...
Question 178: Which mroute state is created when Bidirectional PIM is depl...
Question 179: Refer to the exhibit. (Exhibit) Which configuration ensure t...
Question 180: (Exhibit) Refer to the exhibit. An engineer must deploy 70 C...
Question 181: The EPLD update of the supervisor module has been scheduled ...
Question 182: A customer has a requirement for an automation solution that...
Question 183: What is an advantage of NFS as compared to Fibre Channel?...
Question 184: An engineer is configuring AAA authentication on an MDS 9000...
Question 185: Refer to the exhibit. (Exhibit) Which backup operation type ...
Question 186: (Exhibit) Refer to the exhibit. A secure server that provide...
Question 187: An engineer configures a role for a new user in Cisco UCS Ma...
Question 188: An engineer is configuring VNTag between a virtualized serve...
Question 189: An engineer must recover configuration on a Cisco MDS 9000 S...
Question 190: Port security is enabled on a Cisco MDS 9000 series Switch. ...
Question 191: (Exhibit) Refer to the exhibit. Software downgrade is requir...
Question 192: Host 1 is in VLAN 100 located is DataCenter 1 and Host2 is i...
Question 193: Where does the witness VM reside in a Cisco Hyperflex Edge d...
Question 194: An engineer is implementing Cisco Intersight in a secure env...
Question 195: Refer to the exhibit. (Exhibit) A network engineer plans to ...
Question 196: Refer to the exhibit. A Cisco data center environment is imp...
Question 197: An engineer performs a set of configuration changes for the ...
Question 198: Which MAC address is an HSRP version 2?...
Question 199: Port security is statically configured on a Cisco Nexus 7700...
Question 200: The Cisco Nexus 5600 Series Switch experiences occasional pa...
Question 201: Refer to the exhibit. (Exhibit) An engineer is connecting a ...
Question 202: A company plans to migrate some of its services to the cloud...
Question 203: What is a characteristic of EPLD updates on Cisco MDS 9000 S...
Question 204: Cisco Nexus 9000 Series Switches are configured with LACP pr...
Question 205: Which configuration generates a syslog message when CPU util...
Question 206: Refer to the exhibit. (Exhibit) The server is sending traffi...
Question 207: Refer to the exhibit. (Exhibit) An engineer configures an FC...
Question 208: An engineer must generate a checkpoint of the running config...
Question 209: (Exhibit) Refer to the exhibit. An engineer must schedule th...
Question 210: A network engineer must create an EEM script that saves a co...
Question 211: An engineer must create a new Cisco UCS user account to perf...
Question 212: An engineer must configure a monitoring solution for a Cisco...
Question 213: An engineer is asked to use SaaS to manage Cisco computing. ...
Question 214: Which Cisco UCS Manager XML encoded backup type must be used...
Question 215: A content delivery network sends video traffic to a multicas...
Question 216: (Exhibit) Refer to the exhibit. A network engineer is config...
Question 217: An engineer is implementing VSANs on a Cisco MDS 9000 Series...
Question 218: A network engineer must implement a telemetry solution to co...
Question 219: When deploying a Cisco HyperFlex edge with a pair of switche...