Home
Cisco
Implementing Cisco Application Centric Infrastructure - Advanced (DCACIA)
Cisco.600-660.v2020-09-14.q21
Question 18
Valid 600-660 Dumps shared by ExamDiscuss.com for Helping Passing 600-660 Exam! ExamDiscuss.com now offer the newest 600-660 exam dumps , the ExamDiscuss.com 600-660 exam questions have been updated and answers have been corrected get the newest ExamDiscuss.com 600-660 dumps with Test Engine here:
Access 600-660 Dumps Premium Version (60 Q&As Dumps, 35%OFF Special Discount Code: freecram )
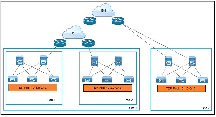
Refer to the exhibit.
An engineer extends a Cisco ACI Multi-Pod setup to a Cisco ACI Multi-Site implementation. Which action allows the interconnection?
[×]
Download PDF File
Enter your email address to download Cisco.600-660.v2020-09-14.q21.pdf
© 2026 - Free Practice Exam Collection - Freecram | DMCA
Disclaimer:
Freecram doesn't offer Real GIAC Exam Questions. Freecram doesn't offer Real SAP Exam Questions. Freecram doesn't offer Real (ISC)² Exam Questions. Freecram doesn't offer Real CompTIA Exam Questions. Freecram doesn't offer Real Microsoft Exam Questions.
Oracle and Java are registered trademarks of Oracle and/or its affiliates.
Freecram material do not contain actual actual Oracle Exam Questions or material.
Microsoft®, Azure®, Windows®, Windows Vista®, and the Windows logo are registered trademarks of Microsoft Corporation.
Freecram Materials do not contain actual questions and answers from Cisco's Certification Exams. The brand Cisco is a registered trademark of CISCO, Inc.
CFA Institute does not endorse, promote or warrant the accuracy or quality of these questions. CFA® and Chartered Financial Analyst® are registered trademarks owned by CFA Institute.
Freecram does not offer exam dumps or questions from actual exams. We offer learning material and practice tests created by subject matter experts to assist and help learners prepare for those exams. All certification brands used on the website are owned by the respective brand owners. Freecram does not own or claim any ownership on any of the brands.