<< Prev Question Next Question >>

Question 207/380


Refer to the exhibit. Router A is connected as a BGP neighbor to routers B and C. Which path does router A use to get to AS 65010?

LEAVE A REPLY

Your email address will not be published. Required fields are marked *

Question List (380q)
Question 1: (Exhibit) Refer to the exhibit. Which kind of ICMPv6 packet ...
Question 2: SPANTREE-2-LOOPGUARDBLOCK: No BPDUs were received on port Fa...
Question 3: Which two conditions must be met before IS-IS Level 1 router...
Question 4: Which two options are EIGRP route authentication encryption ...
Question 5: Which two statements about the IS-IS cost metric are true? (...
Question 6: DRAG DROP Drag and drop the NETCONF layers on the left onto ...
Question 7: Which two statements about a flat single-hub DMVPN with NHRP...
Question 8: DRAG DROP Drag and drop each IS-IS PDU type from the left on...
Question 9: Which two statement about NAT are true? (Choose two.)...
Question 10: Which statement about a Cisco APIC controller versus a more ...
Question 11: Which statement about route summarization is true?...
Question 12: Which two statements about IPv6 6to4 tunnels are true? (Choo...
Question 13: Which prefix list matches and permits all RFC 1918 network 1...
Question 14: From which component does an IS-IS router construct its link...
Question 15: What technology allows a PE router to exchange VPNv4 routes ...
Question 16: Which three message types are used for prefix delegation in ...
Question 17: Which IPv6 tunneling method allows Host A to communicate wit...
Question 18: Which two statements about Metro Ethernet services are true?...
Question 19: (Exhibit) Refer to the exhibit. Which statement is true?...
Question 20: Refer to the exhibit. If a Layer 3 switch running OSPF in a ...
Question 21: In a simple MPLS L3VPN, which two tasks are performed by a P...
Question 22: DRAG DROP Select and Place: (Exhibit)...
Question 23: (Exhibit) Refer to the exhibit. OSPF is configured on R1 and...
Question 24: Which statement about the NHRP network ID is true?...
Question 25: (Exhibit) Refer to the exhibit. Which two effects of this co...
Question 26: What are the two Cisco recommended methods for reducing the ...
Question 27: Which option is an example of SaaS?...
Question 28: Which two features are incompatible with Loop Guard on a por...
Question 29: Which two options are benefits of moving the application dev...
Question 30: Which two operating modes does VPLS support? (Choose two.)...
Question 31: Which two statements about marking fields are true? (Choose ...
Question 32: How many address families can a single OSPFv3 instance suppo...
Question 33: Which two statements about IS-IS areas are true? (Choose two...
Question 34: Which QoS policy is recommended to support an MPLS network w...
Question 35: For which reason can two OSPF neighbor routers on the same L...
Question 36: Which option describes how a VTPv3 device responds when it d...
Question 37: (Exhibit) Refer to the exhibit. Which EIGRP routes will appe...
Question 38: DRAG DROP Drag and drop each STP port role on the left to th...
Question 39: What are two of the commands that you can enter to gracefull...
Question 40: (Exhibit) Refer to the exhibit. Which two statements about t...
Question 41: When it is useful to disable split horizon on an EIGRP inter...
Question 42: (Exhibit) Refer to the exhibit. If a console port is configu...
Question 43: Which two options are examples of Northbound and/or Southbou...
Question 44: Which two platforms provide hypervisor virtualization? (Choo...
Question 45: How does MSTP maintain compatibility with RSTP?...
Question 46: Which two statements about IS-IS are true? (Choose two.)...
Question 47: Refer to the exhibit. (Exhibit) Which configuration can you ...
Question 48: DRAG DROP What is the correct order of the VSS initializatio...
Question 49: Which three protocols are permitted by IEEE 802.1x port-base...
Question 50: When is it useful to disable split horizon on an EIGRP inter...
Question 51: Which condition must be true to allow an access port to trus...
Question 52: (Exhibit) Refer to the exhibit. When R2 attempted to copy a ...
Question 53: What are two reasons for an OSPF neighbor relationship to be...
Question 54: (Exhibit) Refer to the exhibit. After you configure the give...
Question 55: Which IS-IS feature allows an IS-IS router to determine a pr...
Question 56: Which mechanism can be used on Layer 2 switches so that only...
Question 57: Which two statements about the OSPF two-way neighbor state a...
Question 58: Which IGMP snooping feature tracks IGMPv3 hosts on a per-por...
Question 59: Which action does route poisoning take that serves as a loop...
Question 60: Which three configuration settings must match for switches t...
Question 61: Which feature can you implement to reduce global synchroniza...
Question 62: Refer to the exhibit. (Exhibit) The OSPF adjacency between t...
Question 63: Where must the spanning-tree timers be configured if they ar...
Question 64: What terminal line command can you enter to prevent a router...
Question 65: In a Cisco ACI environment, which option best describes "con...
Question 66: Which two options are benefits of EIGRP OTP? (Choose two.)...
Question 67: Which statements about PMTUD is true?...
Question 68: DRAG DROP Drag and drop the BGP attribute on the left to the...
Question 69: How can you reduce latency on a VoIP network?...
Question 70: Refer to the exhibit. (Exhibit) You must complete the config...
Question 71: Which statement about EIGRP request packets is true?...
Question 72: What is the function of the command ip pim autorp listener?...
Question 73: What are two functions of an NSSA in an OSPF network design?...
Question 74: Refer to the exhibit. (Exhibit) What is wrong with the confi...
Question 75: Company A have two remote sites, which are connected to a co...
Question 76: Which IP SLA operation type uses IP to measure the round-tri...
Question 77: Which EIGRP feature allows the use of leak maps?...
Question 78: Which IS-IS process is responsible for flooding local link i...
Question 79: Which two statements about VPLS are true? (Choose two.)...
Question 80: What is the maximum number of classes that MQC can support i...
Question 81: Which option is the common primary use case for tools such a...
Question 82: Which authentication types does OSPF support?...
Question 83: Which command can you enter to configure a Cisco router runn...
Question 84: (Exhibit) Refer to the exhibit. Which change must you make t...
Question 85: Which three actions are required when configuring NAT-PT? (C...
Question 86: Which Cisco IOS XE component provides separation between the...
Question 87: Which options is the default LACP load-balancing algorithm f...
Question 88: Which command sequence will configure an auto IP SLA schedul...
Question 89: Refer to the exhibit. (Exhibit) R1 and R2 both advertise 10....
Question 90: (Exhibit) Refer to the exhibit. Which statement about the 19...
Question 91: (Exhibit) Refer to the exhibit. Switch A is connected to two...
Question 92: Which two configurations must you perform on a router so tha...
Question 93: Refer to the exhibit. How can you configure this network so ...
Question 94: Which two statements about route redistribution are true? (C...
Question 95: Which three elements compose a network entity title? (Choose...
Question 96: (Exhibit) Refer to the exhibit. Which effect of this configu...
Question 97: (Exhibit) Refer to the exhibit. Which statement is true?...
Question 98: Which three sets of fields can be included in a NetFlow expo...
Question 99: Which data modeling language is commonly used by NETCONF?...
Question 100: DRAG DROP Select and Place: (Exhibit)...
Question 101: DRAG DROP Drag and drop the BGP attributes on the left to th...
Question 102: (Exhibit) Refer to the exhibit. If R1 and R2 are on the same...
Question 103: Which two statements about the ipv6 ospf authentication comm...
Question 104: DRAG DROP Drag and drop the OpenStack projects from the left...
Question 105: Which type of access-list will allow incoming traffic for se...
Question 106: Which option describes how a router responds if LSA throttli...
Question 107: Which three statements about automatic 6to4 tunneling are tr...
Question 108: What are three core features of GET VPN? (Choose three.)...
Question 109: Which two statements about single-hub DMVPN are true? (Choos...
Question 110: Which two values are required to implement an EIGRP named co...
Question 111: How does an IPv6 host automatically generate a global addres...
Question 112: Which two statements about OSPFv3 are true? (Choose two.)...
Question 113: Which type of ACL can be applied only to Layer 2 ports?...
Question 114: DRAG DROP Drag and drop each step in the performance-monitor...
Question 115: (Exhibit) Refer to the exhibit. How can you configure R6 so ...
Question 116: (Exhibit) Refer to the exhibit. While troubleshooting a conn...
Question 117: Which two conditions can cause unicast flooding? (Choose two...
Question 118: Which two options about PIM-DM are true? (Choose two.)...
Question 119: Which two statements about AAA authentication are true? (Cho...
Question 120: (Exhibit) Refer to the exhibit. While reviewing a log file o...
Question 121: A floating static route pointing to an interface appears in ...
Question 122: Which three statements about EIGRP and BFD are true? (Choose...
Question 123: (Exhibit) Refer to the exhibit. You are configuring Router1 ...
Question 124: (Exhibit) Refer to the exhibit. What is the effect of the gi...
Question 125: Which statement about the BGP scope of the cost community is...
Question 126: Which IP SLA operation requires Cisco endpoints?...
Question 127: Which two services are used to transport Layer 2 frames acro...
Question 128: Which two loop-prevention mechanisms are implemented in BGP?...
Question 129: Which two statements about Cisco Express Forwarding are true...
Question 130: Which two events occur when a packet is decapsulated in a GR...
Question 131: Which three statements about Ansible are true?...
Question 132: (Exhibit) Refer to the exhibit. Which two configurations mus...
Question 133: Which command can you use to redistribute IBGP routes into t...
Question 134: Which set of commands conditionally advertises 172.16.0.0/24...
Question 135: Which three security controls would you take into considerat...
Question 136: Which two conditions are required for tracking the interface...
Question 137: Refer to the exhibit %DUAL-5-NBRCHANGE: IP-EIGRP(0) 1: Neigh...
Question 138: (Exhibit) Refer to the exhibit. Your network uses an MPLS VP...
Question 139: (Exhibit) Refer to the exhibit. Which option describes the p...
Question 140: Which statement about Type-4 LSA in OSPFv2 is true?...
Question 141: For which two conditions is Cisco Express Forwarding recursi...
Question 142: Refer to the exhibit. (Exhibit) Which two possible network c...
Question 143: (Exhibit) Refer to the exhibit. If the given network is in t...
Question 144: DRAG DROP Drag each IS-IS command on the left to its effect ...
Question 145: Which statement about NAT64 is true?...
Question 146: DRAG DROP Drag and drop each IPv6 neighbor discovery message...
Question 147: (Exhibit) Refer to the exhibit. Which two statements about t...
Question 148: Which two statements about BGP PIC are true? (Choose two.)...
Question 149: (Exhibit) Refer to the exhibit. Which two route types are ad...
Question 150: Which two statements about RIPng are true? (Choose two.)...
Question 151: What can PfR passive monitoring mode measure for UDP flows?...
Question 152: Which mechanism does Get VPN use to preserve IP header infor...
Question 153: Which regular expression will match prefixes from the AS 200...
Question 154: Which three statements about the route preference of IS-IS a...
Question 155: (Exhibit) Refer to the exhibit. Which network script automat...
Question 156: Which two statements about Cisco Express Forwarding load bal...
Question 157: What is the function of the rendezvous point in PIM?...
Question 158: DRAG DROP Drag and drop the NAT elements on the left into th...
Question 159: DRAG DROP Drag and drop each IS-IS router type from the left...
Question 160: Which two statements about asymmetric routing are true? (Cho...
Question 161: DRAG DROP Drag and drop the OTV component on the left to the...
Question 162: Which two statements about the various types of DevOps tools...
Question 163: DRAG DROP Drag each statement about QoS features on the left...
Question 164: DRAG DROP Drag and drop the multiprotocol BGP feature on the...
Question 165: Which three responses can a remote RADIUS server return to a...
Question 166: Which two Cisco Express Forwarding tables are located in the...
Question 167: What mechanism could be used to avoid the problem of TCP Sta...
Question 168: Refer to the exhibit. (Exhibit) Which two statements are tru...
Question 169: Which two statements about the Add Path Support in EIGRP fea...
Question 170: Which extended ping IP header option allows you to specify o...
Question 171: Which three options are capabilities of queueing and schedul...
Question 172: (Exhibit) Refer to the exhibit. Which two statements can thi...
Question 173: Which two methods are used to configure an RP in a PIM-SM ne...
Question 174: Which two statements about the max-age time in IS-IS are tru...
Question 175: Which value does IS-IS use for Partial Route Computation?...
Question 176: You are configuring Wireshark on a Cisco Catalyst 4500E Swit...
Question 177: When you deploy DMVPN, what is the purpose of the command cr...
Question 178: Which two statements about PPP PAP are true? (Choose two.)...
Question 179: On an MPLS L3VPN, which two tasks are performed by the PE ro...
Question 180: Which type of IPv6 address is 2001:DB8::FFF:FFF/32?...
Question 181: Which IPv6 tunneling type establishes a permanent link betwe...
Question 182: DRAG DROP Drag each OSPFv2 SA parameter on the left to the c...
Question 183: When EIGRP Auto-Summary is enabled, what does Auto Summariza...
Question 184: DRAG DROP Drag each QoS application-traffic class on the lef...
Question 185: Which three values are used to generate a unique bridge ID f...
Question 186: Which statement describes Cisco PfR link groups?...
Question 187: DRAG DROP Drag and drop each BGP feature on the left to the ...
Question 188: Which TCP feature allows a client to request a specific pack...
Question 189: (Exhibit) Refer to the exhibit. You notice that router R2 is...
Question 190: Which two OSPF network types require the use of a DR and BDR...
Question 191: Which three session tables does NAT64 maintain?...
Question 192: According to networking best practices, which network device...
Question 193: Which feature monitors network events and takes automated ac...
Question 194: Which two statements about VTPv3 are true? (Choose two.)...
Question 195: Which MLD message type does a host send to join multicast gr...
Question 196: (Exhibit) Refer to the exhibit. Which configuration must you...
Question 197: Which two statements about 6PE are true? (Choose two.)...
Question 198: (Exhibit) Refer to the exhibit. The Main1 and Branch1 switch...
Question 199: How does EIGRP derive the metric for manual summary routes?...
Question 200: Which two statements about out-of-order packet transmission ...
Question 201: DRAG DROP Drag and drop each extended ping IP header option ...
Question 202: What does reverse path forwarding ensure in a multicast netw...
Question 203: Which BGP feature allows a router to maintain its current BG...
Question 204: When you implement CoPP on your network, what is its default...
Question 205: (Exhibit) Refer to the exhibit. What are two effects of the ...
Question 206: (Exhibit) Refer to the exhibit. The PC is experiencing inter...
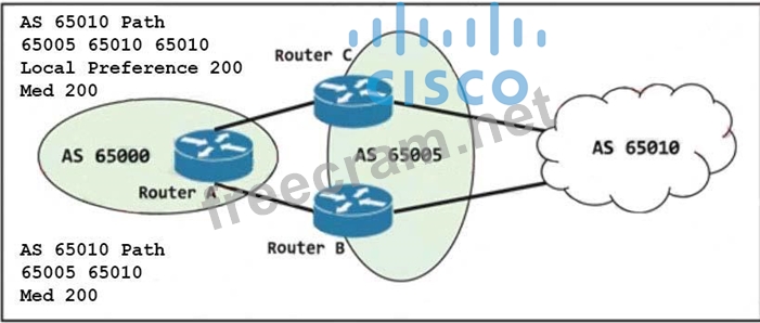
Question 207: (Exhibit) Refer to the exhibit. Router A is connected as a B...
Question 208: DRAG DROP Select and Place: (Exhibit)...
Question 209: Which statement about the RPF interface in a BIDIR-PIM netwo...
Question 210: (Exhibit) Refer to the exhibit. Which two effects of his con...
Question 211: Which IPv6 tunneling mechanism requires a service provider t...
Question 212: Which two statements about CEF polarization are true? (Choos...
Question 213: Which statement about a type 4 LSA in OSPF is true?...
Question 214: Which two message types allow PIM snooping to forward multic...
Question 215: In which environment in uRPF in strict mode most appropriate...
Question 216: Which two statements about route summarization are true? (Ch...
Question 217: (Exhibit) Refer to the exhibit. Which statement is true?...
Question 218: Which two statements about IS-IS metrics are true? (Choose t...
Question 219: (Exhibit) Refer to the exhibit. Your organization has two of...
Question 220: (Exhibit) Refer to the exhibit. Which AS paths are matched b...
Question 221: Which statement is true when using a VLAN ID from the extend...
Question 222: Refer to the exhibit. (Exhibit) Which two statements about t...
Question 223: interface ethernet 0/0 ip-policy route-map PBR route-map PBR...
Question 224: Which three statements about BGP soft reconfiguration are tr...
Question 225: (Exhibit) Refer to the exhibit. Which two statements about t...
Question 226: Which two statements about Cisco Express Forwarding are true...
Question 227: Which two pieces of information are returned by the show ipv...
Question 228: Which two statements about DMVPN with NHRP are true? (Choose...
Question 229: Which two Cisco IOS AAA features are available with the loca...
Question 230: What is the default IS-IS interface metric on a Cisco router...
Question 231: (Exhibit) Refer to the exhibit. Which statement about the 10...
Question 232: Which two statements about IP SLA are true? (Choose two.)...
Question 233: (Exhibit) Refer to the exhibit. R2 is configured with an IP ...
Question 234: Which two route types are allowed to exit an EIGRP stub? (Ch...
Question 235: Which two statements about SNMP inform requests are true? (C...
Question 236: Which two statements about the host address 172.150.100.10/1...
Question 237: What command can you enter to enable client autoconfiguratio...
Question 238: Which description of Infrastructure as a Service is true?...
Question 239: What is the default time-out value of an ARP entry in Cisco ...
Question 240: Which trunking configuration between two Cisco switches can ...
Question 241: When you implement the EIGRP add-paths feature, which config...
Question 242: Which two BGP attributes are optional, non-transitive attrib...
Question 243: You are performing a system diagnostic on a CSU in local loo...
Question 244: (Exhibit) Refer to the exhibit. Which option describes the m...
Question 245: Which IPv4 feature can limit indiscriminate flooding of mult...
Question 246: Which two statements about class maps are true? (Choose two....
Question 247: (Exhibit) Refer to the exhibit. What is the PHB class on thi...
Question 248: Which two solutions can reduce UDP latency? (Choose two.)...
Question 249: Which two statements about private VLAN communications are t...
Question 250: R1 #sh ip sla configuration IP SLAs Infrastructure Engine-II...
Question 251: What is the default console authentication method on Cisco r...
Question 252: Which three statements about EVCs are true? (Choose three.)...
Question 253: You are implementing new addressing with EIGRP routing and m...
Question 254: Which two statements about redistribution are true? (Choose ...
Question 255: DRAG DROP Select and Place: (Exhibit)...
Question 256: Which two statements about the STP dispute function are true...
Question 257: DRAG DROP Drag each OSPF route-type identifier on the left t...
Question 258: Which two statements are true about 6to4 tunneling? (Choose ...
Question 259: (Exhibit) Refer to the exhibit. What tag will be applied to ...
Question 260: Which action must you take to configure encryption for a dyn...
Question 261: Refer to the exhibit. When packets are transmitted from R1 t...
Question 262: (Exhibit) Refer to the exhibit. Which traffic gets set to AF...
Question 263: What are the two requirements for BGP to install a classful ...
Question 264: Which two commands enable OSPF graceful shutdown? (Choose tw...
Question 265: Which metric vectors are stored but are NOT used by default ...
Question 266: DRAG DROP Drag and drop each description from the lest into ...
Question 267: (Exhibit) Refer to the exhibit. Which two statements about t...
Question 268: DRAG DROP Select and Place: (Exhibit)...
Question 269: DRAG DROP Drag and drop each EIGRP packet type on the left t...
Question 270: Which statement about the OSPF Loop-Free Alternate feature i...
Question 271: Which two protocols are used by the management plane? (Choos...
Question 272: Which BGP attribute is used to influence inbound traffic?...
Question 273: What command can you configure on a router so that traffic g...
Question 274: (Exhibit) Refer to the exhibit. What are two effects of the ...
Question 275: What are the three variants of NTPv4? (Choose three.)...
Question 276: (Exhibit) Refer to the exhibit. Which action can you take to...
Question 277: Which statement about NAT64 is true?...
Question 278: DRAG DROP Select and Place: (Exhibit)...
Question 279: entry1: AS (PATH) 400, med 150, external, rid 2.2.2.2 entry2...
Question 280: Which two statements about native VLANs are true? (Choose tw...
Question 281: What are two differences between IPv6 ISATAP tunneling and I...
Question 282: Which LSA type is associated with the default route in a tot...
Question 283: Which two statements about IP source guard are true? (Choose...
Question 284: Which two statements about PfR are true? (Choose two.)...
Question 285: In an STP domain, which two statements are true for a nonroo...
Question 286: On which three options can Cisco PfR base its traffic routin...
Question 287: DRAG DROP Drag and drop each BGP attribute on the left into ...
Question 288: In which way does the Bridge Assurance mechanism modify the ...
Question 289: (Exhibit) Refer to the exhibit. Which tag will be applied to...
Question 290: (Exhibit) Refer to the exhibit. All routers are running EIGR...
Question 291: Which three statements about bridge assurance are true? (Cho...
Question 292: Which three modes are valid PfR monitoring modes of operatio...
Question 293: Which statement is true about IGMP?...
Question 294: DRAG DROP Drag and drop each IP traffic plane-packet type fr...
Question 295: Which two options are valid IPv6 extension header types? (Ch...
Question 296: (Exhibit) Which statement is true about a valid IPv6 address...
Question 297: Which two statements about the default SNMP configuration ar...
Question 298: (Exhibit) Refer to the exhibit. The route-map wan2site is be...
Question 299: Which two statements about EIGRP acknowledgement packets are...
Question 300: Which feature can mitigate hung management sessions?...
Question 301: Refer to the exhibit. (Exhibit) Which two statements about t...
Question 302: Which three types of Layer 2 isolation do private VLANs prov...
Question 303: What are three ways to increase traceroute performance? (Cho...
Question 304: Which command sequence must you enter to configure SSH acces...
Question 305: R1 #show debug Condition 1: interface Fa0/0 (1 flags trigger...
Question 306: A host on an Ethernet segment has a different subnet mask th...
Question 307: Which two statements about NBAR classification are true? (Ch...
Question 308: Refer to the exhibit. Which IPv6 migration method is in use ...
Question 309: Which two statements about the Cisco Express Forwarding glea...
Question 310: Which three pieces of information are carried in OSPF type-3...
Question 311: Refer to the exhibit. (Exhibit) Which two options are effect...
Question 312: Which OpenStack component implements role-based access contr...
Question 313: (Exhibit) Refer to the exhibit. Which two statements about t...
Question 314: What are the three required attributed in a BGP update messa...
Question 315: With which protocol is CoAP designed to be used?...
Question 316: Which three components are in an MPLS header? (Choose three....
Question 317: Which two statements about root guard and loop guard are tru...
Question 318: Which two statements about the BGP community attribute are t...
Question 319: Which two options are two problems that Bridge Assurance can...
Question 320: Which three steps are required to enable SSH access on a Cis...
Question 321: (Exhibit) Refer to the exhibit. A packet from network 10.0.1...
Question 322: Which three options must be configured when deploying OSPFv3...
Question 323: What are two mechanisms that directed ARP uses to help resol...
Question 324: What are two requirements for BFD static route support? (Cho...
Question 325: (Exhibit) Refer to the exhibit. Which two statements about t...
Question 326: (Exhibit) Refer to the exhibit. Which data format is used in...
Question 327: Which option describes the characteristics of a public Infra...
Question 328: How are the Cisco Express Forwarding table and the FIB relat...
Question 329: What command can you enter on a Cisco router so that it can ...
Question 330: Which feature can be used to block traffic from one host to ...
Question 331: Which command sets the maximum segment size for a TCP packet...
Question 332: Which two statements about IP SLAs are true? (Choose two.)...
Question 333: DRAG DROP Drag and drop the PPPoE packet type on the left to...
Question 334: Refer to the exhibit. (Exhibit) Your network is suffering ex...
Question 335: DRAG DROP Select and Place: (Exhibit)...
Question 336: In a typical three-node OpenStack deployment, which two comp...
Question 337: Which option describes a difference between Ansible and Pupp...
Question 338: (Exhibit) Refer to the exhibit. Which statement describes wh...
Question 339: Which feature can be used to allow hosts with routes in the ...
Question 340: Which DHCP message type does the DHCP server send to client ...
Question 341: Which three statements about IS-IS are true? (Choose three.)...
Question 342: Which three types of traffic are protected when you implemen...
Question 343: Which two statements about MLD snooping are true? (Choose tw...
Question 344: Which option is the Cisco recommended method to secure acces...
Question 345: Which three services offer VLAN transparency for WAN Etherne...
Question 346: What are two message types that are filtered by an IPv4 mult...
Question 347: (Exhibit) Refer to the exhibit. After you apply the given co...
Question 348: Which two statements about EIGRP load balancing are true? (C...
Question 349: Which feature can you implement to most effectively protect ...
Question 350: Which statement about MAC Authentication Bypass is true?...
Question 351: Which statement is true about LLDP?...
Question 352: Which statement about WAN Ethernet Services is true?...
Question 353: Which option describes the purpose of the no ip next-hop-sel...
Question 354: (Exhibit) Refer to the exhibit. The route-map wan2site is be...
Question 355: External EIGRP route exchange on routers R1 and R2 was faili...
Question 356: DRAG DROP Drag and drop the EIGRP query condition on the lef...
Question 357: Which two statements about VPLS are true? (Choose two)...
Question 358: How can you protect a device from DoS attacks directed again...
Question 359: An IPv6 network has different MTUs on different segments. If...
Question 360: Which option is an incorrect design consideration when deplo...
Question 361: (Exhibit) Refer to the exhibit. Which statement about the R3...
Question 362: Which two statements about MLD are true? (Choose two.)...
Question 363: What are two variants of NTPv4? (Choose two.)...
Question 364: Which two statements about TCP MSS are true? (Choose two.)...
Question 365: Which measure does IS-IS use to avoid sending traffic with a...
Question 366: Which option describes the effect of the command ip route vr...
Question 367: (Exhibit) Refer to the exhibit. Which statement about the ou...
Question 368: DRAG DROP Drag each statement about file-transfer protocols ...
Question 369: Which statement about Cisco StackWise technology is true?...
Question 370: DRAG DROP Drag and drop each IPv6 migration method from the ...
Question 371: Which three parameters must match to establish OSPF neighbor...
Question 372: Which two parameters does the Tunnel Mode Auto Selection fea...
Question 373: In which 802.1D port state are the root bridge, the root por...
Question 374: (Exhibit) Refer to the exhibit. If router R1 sends traffic m...
Question 375: (Exhibit) Refer to the exhibit. Considering a stable neighbo...
Question 376: (Exhibit) Refer to the exhibit. Notice that debug ip bgp upd...
Question 377: (Exhibit) Refer to the exhibit. Which two statements about t...
Question 378: An IP SLA fails to generate statistics. How can you fix the ...
Question 379: (Exhibit) Refer to the exhibit. Which three statements about...
Question 380: DRAG DROP Drag and drop the OSPF network type on the left to...