<< Prev Question Next Question >>

Question 355/567

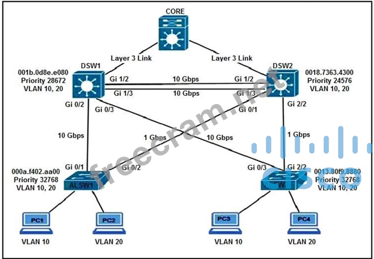
Refer to the exhibit. All switches are configured with the default port priority value.
Which two commands ensure that traffic from PC1 is forwarded over Gi1/3 trunk port between DWS1 and DSW2? (Choose two)

LEAVE A REPLY

Your email address will not be published. Required fields are marked *

Question List (567q)
Question 1: Which circumstance can cause interface overruns?...
Question 2: When does a stack master lose its role?...
Question 3: You need to weigh the pros and cons of deploying a premise-b...
Question 4: Which two parameters are examples of a QoS traffic descripto...
Question 5: What does the Cisco DNA Center Authentication API provide?...
Question 6: An engineer configures monitoring on SW1 and enters the show...
Question 7: What do Cisco DNA southbound APIs provide?...
Question 8: Refer to the exhibit. Link1 is a copper connection and Link2...
Question 9: Which two methods are used to interconnect two Cisco SD-Acce...
Question 10: An engineer must provide wireless converge in a square offic...
Question 11: Which statement about LISP encapsulation in an EIGRP OTP imp...
Question 12: What is one benefit of implementing a data modeling language...
Question 13: What is a benefit of using segmentation with TrustSec?...
Question 14: A network engineer is configuring Flexible Netflow and enter...
Question 15: What is an emulated machine that has dedicated compute, memo...
Question 16: Which A record type should be configured for access points t...
Question 17: Refer to the exhibit. A network engineer is enabling logging...
Question 18: What is a characteristic of Cisco StackWise technology?...
Question 19: A system must validate access rights to all its resources an...
Question 20: In which order of magnitude (time) is delay/latency measured...
Question 21: How do cloud deployments compare to on-premises deployments?...
Question 22: You have configured router R1 with multiple VRF's in order t...
Question 23: What does the Cisco DNA Center use to enable the delivery of...
Question 24: A network engineer must configure a router to send logging m...
Question 25: Refer to the exhibit. Which command set must be added to per...
Question 26: A network engineer configures a new GRE tunnel and enters th...
Question 27: Refer to the exhibit, Communication between London and New Y...
Question 28: Which statement about agent-based versus agentless configura...
Question 29: An engineer must configure a multicast UDP jitter operation....
Question 30: What is one characteristic of the Cisco SD-Access control pl...
Question 31: Which enhancement does IGMP version 3 offer over IGMP versio...
Question 32: A client device fails to see the enterprise SSID, but other ...
Question 33: When does Cisco DNA Center make changes to a device?...
Question 34: Drag and Drop Question Drag and drop the snippets onto the b...
Question 35: Refer to the exhibit. Which configuration change will force ...
Question 36: Which two commands should you enter to enable IP Source Guar...
Question 37: When PSK authentication is used on a WLAN, without the use o...
Question 38: An EEM applet contains this command: event snmp oid 1.3.6.1....
Question 39: Where in Cisco DNA Center is documentation of each API call,...
Question 40: Refer to the exhibit. An engineer must set up connectivity b...
Question 41: Which three statements about OSPFv3 address families are tru...
Question 42: Which two steps are required for a complete Cisco DNA Center...
Question 43: What is displayed when the code is run? (Exhibit)...
Question 44: Refer to the exhibit. An engineer must configure an ERSPAN t...
Question 45: Drag and Drop Question Drag and drop the snippets onto the b...
Question 46: Refer to the exhibit. R2 is mutually redistributing between ...
Question 47: Which two prerequisites must be met before Cisco DNA Center ...
Question 48: Refer to the exhibit. The OSPF neighborship fails between tw...
Question 49: What are two considerations when using SSO as a network redu...
Question 50: Which type of roaming event occurs when a client roams acros...
Question 51: Refer to the exhibit. An engineer configures HSRP and enters...
Question 52: The Gig0/0 interface of two routers is directly connected wi...
Question 53: What function does VXLAN perform in a Cisco SD-Access deploy...
Question 54: What is the difference between the enable password and the e...
Question 55: Which characteristic applies to a traditional WAN solution b...
Question 56: Drag and Drop Question Drag and drop the code snippets from ...
Question 57: Refer to the exhibit. A network engineer must configure a pa...
Question 58: Which type of tunnel is required between two WLCs to enable ...
Question 59: An engineer is troubleshooting the AP join process using DNS...
Question 60: Drag and Drop Question Drag and drop the characteristics fro...
Question 61: What is provided by the Stealthwatch component of the Cisco ...
Question 62: Which of the following are true statements regarding the Vir...
Question 63: Which API does Cisco DNA Center use to retrieve information ...
Question 64: Which component of the Cisco Cyber Threat Defense solution p...
Question 65: Lab Simulation 5 Guidelines This is a lab item in which task...
Question 66: Why would a log file contain a * next to the date?...
Question 67: Refer to the exhibit. What is the result when a technician a...
Question 68: By default, which virtual MAC address does HSRP group 30 use...
Question 69: In a Cisco SD-WAN network, which VPN Identifier is reserved ...
Question 70: When does a Cisco StackWise primary switch lose its role?...
Question 71: Which statement must be used to export the contents of the d...
Question 72: Refer to the exhibit. On which interfaces should VRRP comman...
Question 73: Which two characteristics apply to the endpoint security asp...
Question 74: An administrator must enable Telnet access to Router X using...
Question 75: What is a benefit of deploying an on-premises infrastructure...
Question 76: Which encryption hashing algorithm does NTP use for authenti...
Question 77: Refer to the exhibit. The customer wants to use IP SLA to cr...
Question 78: What is a characteristic of a Type 2 hypervisor?...
Question 79: Refer to the exhibit. Assuming that R1 is a CE router, which...
Question 80: Which two statements about the EIGRP Over the Top feature ar...
Question 81: which features does Cisco EDR use to provide threat detectio...
Question 82: Which statement about Type-4 LSA in OSPFv2 is true?...
Question 83: Which requirement for an Ansible-managed node is true?...
Question 84: Refer to the exhibit. What does the Python code accomplish? ...
Question 85: Which benefit is offered by a cloud infrastructure deploymen...
Question 86: Which Cisco DNA Center Assurance feature verifies host reach...
Question 87: A network engineer configures BGP between R1 and R2. Both ro...
Question 88: An engineer must configure an ACL that permits packets which...
Question 89: Refer to the exhibit. Clients report that they cannot connec...
Question 90: Drag and Drop Question Drag and drop the solutions that comp...
Question 91: Which feature must be configured to allow packet capture ove...
Question 92: Which data modeling language is commonly used by NETCONF?...
Question 93: Refer to the exhibit. Which two facts does the device output...
Question 94: Refer to the exhibit. Which configuration must be added to e...
Question 95: Which router is elected the IGMP Querier when more than one ...
Question 96: What command can you enter on a Cisco router so that it can ...
Question 97: How do cloud deployments differ from on-premises deployments...
Question 98: Which of the following statements regarding BFD are correct?...
Question 99: Ansible is being used in a network for configuration and man...
Question 100: Refer to the exhibit. The administrator configures an ERSPAN...
Question 101: What is a TLOC in a Cisco SD-WAN deployment?...
Question 102: Refer to the exhibit. Which statement about the OPSF debug o...
Question 103: How does an IPv6 host automatically generate a global addres...
Question 104: Refer to the exhibit. What are two effects of this configura...
Question 105: Refer to the exhibit. An engineer configures CoPP and enters...
Question 106: Refer to the exhibit. The inside and outside interfaces in t...
Question 107: Which Cisco Locator/ID Separation Protocol (LISP) device rec...
Question 108: Refer to the exhibit. An engineer is using XML in an applica...
Question 109: What is one primary REST security design principle?...
Question 110: Drag and Drop Question Drag and drop the characteristics fro...
Question 111: What are the two variants of NTPv4? (Choose two.)...
Question 112: Refer to the exhibit. An engineer is troubleshooting an mDNS...
Question 113: Drag and Drop Question Drag and drop the wireless elements o...
Question 114: Which two actions, when applied in the LAN network segment, ...
Question 115: In a wireless Cisco SD-Access deployment, which roaming meth...
Question 116: Refer to the exhibit. Which JSON syntax is derived from this...
Question 117: In the Cisco DNA Center Image Repository, what is a golden i...
Question 118: A new multicast server is being added to an existing PIM Spa...
Question 119: Refer to the exhibit. An engineer must save the configuratio...
Question 120: What are two device roles in Cisco SD-Access fabric? (Choose...
Question 121: A wireless administrator must create a new web authenticatio...
Question 122: Which component handles the orchestration plane of the Cisco...
Question 123: Refer to the exhibit. A network engineer configures a GRE tu...
Question 124: Based on the router's API output in JSON format below, which...
Question 125: Which two statements about the STP dispute function are true...
Question 126: When using BFD in a network design, which consideration must...
Question 127: Refer to the exhibit. After running the code in the exhibit,...
Question 128: Which statement about the feasible distance in EIGRP is true...
Question 129: Refer to the exhibit. An engineer configures the trunk and p...
Question 130: Which encapsulation is used when deploying EIGRP OTP?...
Question 131: What is the role of the vsmart controller in a Cisco SD-WAN ...
Question 132: Drag and Drop Question Please drag and drop the options prov...
Question 133: Drag and Drop Question Drag and drop the characteristics of ...
Question 134: Refer to the exhibit. An engineer must assign an IP address ...
Question 135: Refer to the exhibit. Which address type is 10.10.10.10 conf...
Question 136: Refer to the exhibit. An engineer must allow all users in th...
Question 137: Which TLV value must be added to Option 43 when DHCP is used...
Question 138: Which device, in a LISP router architecture, receives LISP m...
Question 139: Which JSON syntax is valid?
Question 140: What is the role of the RP in PIM sparse mode?...
Question 141: Cisco SAFE includes which of the following secure domains? (...
Question 142: Refer to the exhibit. A network engineer must block Telnet t...
Question 143: Refer to the exhibit. An engineer configured TACACS+ to auth...
Question 144: Which two mechanisms are used with OAuth 2.0 for enhanced va...
Question 145: A customer requires their wireless network to be fully funct...
Question 146: Which QoS queuing method transmits packets out of the interf...
Question 147: Which two GRE features are configured to prevent fragmentati...
Question 148: Refer to the exhibit. An engineer must deny HTTP traffic fro...
Question 149: Refer to the exhibit. The WLC administrator sees that the co...
Question 150: What are two benefits of YANG? (Choose two.)...
Question 151: Refer to the exhibit. An engineer configures a trunk between...
Question 152: An engineer uses the Design workflow to create a new network...
Question 153: Refer to the exhibit. Edge-01 is currently operational as th...
Question 154: Refer to the exhibit. Why does the OSPF neighborship fail be...
Question 155: What are two reasons a company would choose a cloud deployme...
Question 156: Drag and Drop Question Drag and drop the characteristics fro...
Question 157: Refer to the exhibit. An engineer must create a configuratio...
Question 158: Which two statements about marking fields are true? (Choose ...
Question 159: Which statement about TLS is accurate when using RESTCONF to...
Question 160: Which IPv4 packet field carries the QoS IP classification ma...
Question 161: By default, which virtual MAC address does HSRP group 16 use...
Question 162: Drag and Drop Question Drag and drop the characteristics fro...
Question 163: How must network management traffic be treated when defining...
Question 164: Which two methods are used to reduce the AP coverage area? (...
Question 165: Refer to the exhibit. Which configuration establishes EBGP n...
Question 166: Which feature allows clients to perform Layer 2 roaming betw...
Question 167: An engineer must protect their company against ransomware at...
Question 168: Refer to the exhibit. An engineer must configure router R1 t...
Question 169: Refer to the exhibit. Which Python code parses the response ...
Question 170: Which benefit is realized by implementing SSO?...
Question 171: Refer to the exhibit. What is achieved by this code? (Exhibi...
Question 172: Which CoPP feature can you configure after applying the cont...
Question 173: What does the number in an NTP stratum level represent?...
Question 174: Which time protocol offers security features and utilizes si...
Question 175: Which method does the enable secret password option use to e...
Question 176: A client with IP address 209.165.201.25 must access a web se...
Question 177: Which Cisco SD-WAN component authenticates the routers and t...
Question 178: Which option works with a DHCP server to return at least one...
Question 179: A client device roams between access points located on diffe...
Question 180: Why does the vBond orchestrator have a public IP?...
Question 181: Which HTTP code must be returned to prevent the script form ...
Question 182: Which design principle should be followed in a Cisco SD-Acce...
Question 183: Refer to the exhibit. An attacker can advertise OSPF fake ro...
Question 184: An engineer must configure an EXEC authorization list that f...
Question 185: In an SD-WAN deployment, which action in the vSmart controll...
Question 186: Which function does a fabric AP perform in a Cisco SD-Access...
Question 187: Refer to the exhibit. The trunk between Gig1/0/1 of switch S...
Question 188: How do the RIB and the FIB differ?...
Question 189: What is the data policy in a Cisco SD-WAN deployment?...
Question 190: Which command set configures RSPAN to capture outgoing traff...
Question 191: In a Cisco SD-Access wireless network, which device is used ...
Question 192: Refer to the exhibit. After configuring HSRP an engineer ent...
Question 193: A client device roams between wireless LAN controllers that ...
Question 194: Which type of antenna is designed to provide a 360-degree ra...
Question 195: Drag and Drop Question Drag and drop the characteristics fro...
Question 196: Which Cisco FlexConnect state allows wireless users that are...
Question 197: Refer to the exhibit. What does the response "204 No Content...
Question 198: Refer to the exhibit. A GRE tunnel has been created between ...
Question 199: Which EIGRP feature allows the use of leak maps?...
Question 200: A customer has 20 stores located throughout a city. Each sto...
Question 201: Which security actions must be implemented to prevent an API...
Question 202: Which mechanism can be used to enforce network access authen...
Question 203: Refer to the exhibit. An engineer attempts to configure stan...
Question 204: Drag and Drop Question Drag and drop the characteristics fro...
Question 205: By default, which virtual MAC address does HSRP group 32 use...
Question 206: A network engineer configures a WLAN controller with increas...
Question 207: Which JSON script is properly formatted?...
Question 208: Which design principle slates that a user has no access by d...
Question 209: Which protocol does Cisco SD-WAN use to protect control plan...
Question 210: A local router shows an EBGP neighbor in the Active state. W...
Question 211: Drag and Drop Question Drag and drop the code snippets from ...
Question 212: Which entity is responsible for maintaining Layer 2 isolatio...
Question 213: At which Layer does Cisco DNA Center support REST controls?...
Question 214: Which function does a fabric wireless LAN controller perform...
Question 215: Which statement about Control Plane Policing is true?...
Question 216: Which IPv4 feature prevents multicast joins on a per-port ba...
Question 217: Which method creates an EEM applet policy that is registered...
Question 218: What are two best practices when designing a campus Layer 3 ...
Question 219: Drag and Drop Question Drag and drop the snippets onto the b...
Question 220: Which two statements are true about 6to4 tunneling? (Choose ...
Question 221: Which LISP infrastructure device provides connectivity betwe...
Question 222: How do EIGRP metrics compare to OSPF metrics?...
Question 223: Which congestion queuing method on Cisco IOS based routers u...
Question 224: Refer to the exhibit. Which action resolves the EtherChannel...
Question 225: Refer to the exhibit. PC-1 must access the web server on por...
Question 226: Refer to the exhibit. An engineer must configure static NAT ...
Question 227: Refer to the exhibit. A network engineer issues the debug co...
Question 228: You want to create a policy that allows all TCP traffic in t...
Question 229: A customer wants to connect a device to an autonomous Cisco ...
Question 230: What are two benefits of virtual switching when compared to ...
Question 231: Which two new security capabilities are introduced by using ...
Question 232: Refer to the exhibit. Which two commands ensure that DSW1 be...
Question 233: Which two items are found in YANG data models? (Choose two.)...
Question 234: When is the Design workflow used In Cisco DNA Center?...
Question 235: Which definition describes JWT in regard to REST API securit...
Question 236: A network engineer is configuring OSPF on a router. The engi...
Question 237: Which configuration creates a CoPP policy that provides unli...
Question 238: Refer to the exhibit. Which IP address becomes the next acti...
Question 239: Refer to the exhibit. A network engineer must configure the ...
Question 240: What is one difference between EIGRP and OSPF?...
Question 241: Which AP mode allows an engineer to scan configured channels...
Question 242: Which two Cisco SD-WAN components exchange OMP information?...
Question 243: Drag and Drop Question Drag and drop the characteristics fro...
Question 244: Refer to the exhibit. Which command set must be applied on R...
Question 245: Drag and Drop Question Drag and drop the characteristics of ...
Question 246: In IPv6 Path MTU Discovery, which ICMP message is sent by an...
Question 247: Which two conditions occur when the primary route processor ...
Question 248: Why would an engineer use YANG?...
Question 249: Drag and Drop Question Drag and drop the Qos mechanisms from...
Question 250: Refer to the exhibit. An engineer attempts to configure a ro...
Question 251: Drag and Drop Question Drag and drop the automation characte...
Question 252: Which statement about VRRP is true?...
Question 253: Drag and Drop Question Drag and drop the code snippets from ...
Question 254: What mechanism does PIM use to forward multicast traffic?...
Question 255: Drag and Drop Question Drag and drop the characteristics fro...
Question 256: What is a characteristic of para-virtualization?...
Question 257: How does the EIGRP metric differ from the OSPF metric?...
Question 258: Refer to the exhibit. Which action completes the configurati...
Question 259: Refer to the exhibit. An engineer must modify the access con...
Question 260: What are two methods of ensuring that the multicast RPF chec...
Question 261: Refer to the exhibit. An administrator must collect basic st...
Question 262: Refer to the exhibit. What is output by this code? (Exhibit)...
Question 263: Refer to the exhibit. Communication between London and New Y...
Question 264: Which of the following multicast address ranges match the ad...
Question 265: Which three elements determine Air Time efficiency? (Choose ...
Question 266: In a Cisco Software Defined Networking (SDN) architecture, w...
Question 267: Drag and Drop Question An engineer must create a script to a...
Question 268: On which protocol or technology is the fabric data plane bas...
Question 269: Which OSPF networks types are compatible and allow communica...
Question 270: Which technology provides an overlay fabric to connect remot...
Question 271: Drag and Drop Question Drag and drop the characteristics fro...
Question 272: Refer to the exhibit. Which troubleshooting a routing issue,...
Question 273: Which Quality of Service (QoS) mechanism allows the network ...
Question 274: Refer to the exhibit. Two indirectly connected routers fail ...
Question 275: A network is being migrated from IPV4 to IPV6 using a dual-s...
Question 276: Which IEEE standard provides the capability to permit or den...
Question 277: Which statement about a fabric access point is true?...
Question 278: Select the devices from the below options that can be part o...
Question 279: An engineer is implementing a new SSID on a Cisco Catalyst 9...
Question 280: Refer to this output. What is the logging severity level? R1...
Question 281: Refer to the exhibit. Which configuration must be implemente...
Question 282: Refer to the exhibit. What is the JSON syntax that is formed...
Question 283: Refer to the exhibit. R1 has a BGP neighborship with a direc...
Question 284: Refer to the exhibit. An administrator writes a script to fe...
Question 285: Which two statements about redistribution are true? (Choose ...
Question 286: Refer to the exhibit. After an engineer configures an EtherC...
Question 287: What are some of the key differences between HSRPv1 and HSRP...
Question 288: What is a characteristic of a Type 2 hypervisor?...
Question 289: In a Cisco SD-Access fabric architecture, which of the follo...
Question 290: Refer to the exhibit. Which action does the Python script ac...
Question 291: Which resource must the hypervisor make available to the vir...
Question 292: What does the LAP send when multiple WLCs respond to the CIS...
Question 293: Which VXLAN component is used to encapsulate and decapsulate...
Question 294: How does NETCONF YANG represent data structures?...
Question 295: Which technology does VXLAN use to provide segmentation for ...
Question 296: Which two statements about the function of PIM designated ro...
Question 297: Refer to the exhibit. Which commands are required to allow S...
Question 298: Drag and Drop Question Drag and drop the code snippets from ...
Question 299: A network administrator has designed a network with two mult...
Question 300: Refer to the exhibit. A network engineer must log in to the ...
Question 301: Drag and Drop Question Drag and drop the snippets onto the b...
Question 302: Refer to the exhibit. Communication between R2 and R3 over F...
Question 303: When configuration WPA2 Enterprise on a WLAN, which addition...
Question 304: By default, which virtual MAC address does HSRP group 14 use...
Question 305: Refer to the exhibit. Based on the configuration in this WLA...
Question 306: Refer to the exhibit. R1 is able to ping the R3 fa0/1 interf...
Question 307: Which function does a Cisco SD-Access extended node perform?...
Question 308: Based on the router's API output in JSON format below, which...
Question 309: Which JSON script is properly formatted?...
Question 310: Which three technologies can be used to implement redundancy...
Question 311: While configuring an IOS router for HSRP with a virtual IP o...
Question 312: Which mechanism does OAuth use to strengthen REST API securi...
Question 313: Refer to the exhibit. Which outcome is achieved with this Py...
Question 314: How are control traffic, client authentication and data traf...
Question 315: Which two components are supported by LISP? (choose two )...
Question 316: Refer to the exhibit. A wireless client is connecting to Fle...
Question 317: In a Cisco SD-Access network architecture, what is the role ...
Question 318: Refer to the exhibit. Which configuration enables fallback t...
Question 319: Refer to the exhibit. Which GRE tunnel configuration command...
Question 320: What does this EEM applet event accomplish? "event snmp oid ...
Question 321: Company policy restricts VLAN 10 to be allowed only on SW1 a...
Question 322: What is the function of the LISP map resolver?...
Question 323: Refer to the exhibit. Which command allows hosts that are co...
Question 324: How are the Cisco Express Forwarding table and the FIB relat...
Question 325: What are two characteristics of VXLAN? (Choose two)...
Question 326: What is used to validate the authenticity of client and is s...
Question 327: What is a characteristics of a vSwitch?...
Question 328: How does QoS traffic shaping alleviate network congestion?...
Question 329: Refer to the exhibit. Which command is required on router R1...
Question 330: Refer to the exhibit. Users cannot reach the web server at 1...
Question 331: Drag and Drop Question Drag and drop the virtual components ...
Question 332: Which two southbound interfaces originate from Cisco DNA Cen...
Question 333: Drag and Drop Question Drag and drop the characteristics fro...
Question 334: Refer to the exhibit. R1 and R2 are directly connected, but ...
Question 335: What is the function of an EIGRP sequence TLV packet?...
Question 336: The Overlay Management Protocol (OMP) is used as the control...
Question 337: A Cisco DNA Center REST API sends a PUT to the /dna/intent/a...
Question 338: Drag and Drop Question Drag and drop the descriptions of the...
Question 339: Which network devices secure API platforms?...
Question 340: An engineer is configuring local web authentication on a WLA...
Question 341: How is a data modeling language used?...
Question 342: Refer to the exhibit. Which command must be configured for R...
Question 343: Which language defines the structure or modeling of data for...
Question 344: What is the purpose of EIGRP summary leaking?...
Question 345: A customer requests a design that includes GLBP as the FHRP....
Question 346: Refer to the exhibit. CR2 and CR3 are configured with OSPF. ...
Question 347: Which method is used by an AP to join HA controllers and is ...
Question 348: Which function is performed by vSmart in the Cisco SD-WAN ar...
Question 349: The login method is configured on the VTY lines of a router ...
Question 350: Which protocol is responsible for data plane forwarding in a...
Question 351: What is a characteristic of YANG?...
Question 352: Which statements are used for error handling in Python?...
Question 353: Refer to the exhibit. SwitchC connects HR and Sales to the C...
Question 354: Which function does a fabric edge node perform in an SD-Acce...
Question 355: Refer to the exhibit. All switches are configured with the d...
Question 356: In a Cisco DNA Center Plug and Play environment, why would a...
Question 357: Refer to the exhibit. What is the effect of the configuratio...
Question 358: Refer to the exhibit. An engineer configures the BGP adjacen...
Question 359: Which of the following are valid Port Aggregation Protocol (...
Question 360: Which two statements about Cisco Express Forwarding load bal...
Question 361: Drag and Drop Question Drag and drop the snippets onto the b...
Question 362: Which devices does Cisco DNA Center configure when deploying...
Question 363: Refer to the exhibit. An engineer attempts to bundle interfa...
Question 364: What is the recommended MTU size for a Cisco SD-Access Fabri...
Question 365: Drag and Drop Question Drag and drop the tools from the left...
Question 366: Refer to the exhibit. What is achieved by the XML code? (Exh...
Question 367: Refer to the exhibit. The network administrator must be able...
Question 368: Refer to the exhibit. An engineer has configured an IP SLA f...
Question 369: What is used to perform QoS packet classification?...
Question 370: Refer to the exhibit. Only administrators from the subnet 10...
Question 371: Which configuration allows administrators to configure the d...
Question 372: Which two entities are Type 1 hypervisors? (Choose two.)...
Question 373: Refer to the exhibit. A network engineer must simplify the I...
Question 374: A customer has several small branches and wants to deploy a ...
Question 375: A customer has a wireless network deployed within a multi-te...
Question 376: Which antenna type should be used for a site-to-site wireles...
Question 377: Under which network conditions is an outbound QoS policy tha...
Question 378: Refer to the exhibit. You have just created a new VRF on PE3...
Question 379: Refer to the exhibit. Assuming the WLC's interfaces are not ...
Question 380: What is a characteristic of a virtual machine?...
Question 381: Which security option protects credentials from sniffer atta...
Question 382: Refer to the exhibit. How was spanning-tree configured on th...
Question 383: What is a characteristic of a WLC that is in master controll...
Question 384: Which technology is used as the basis for the cisco sd-acces...
Question 385: Refer to the exhibit. The EtherChannel between SW2 and SW3 i...
Question 386: Lab Simulation 13 Guidelines This is a lab item in which tas...
Question 387: Which NTP mode must be activated when using a Cisco router a...
Question 388: Refer to the exhibit. What are two effect of this configurat...
Question 389: What is a characteristic of a next-generation firewall?...
Question 390: What is the role of vSmart in a Cisco SD-WAN environment?...
Question 391: What does the Cisco WLC Layer 3 roaming feature allow client...
Question 392: What does a YANG model provide?...
Question 393: Which protocol infers that a YANG data model is being used?...
Question 394: Which two authentication mechanisms are supported by SNMPv3 ...
Question 395: Drag and Drop Question Drag and drop the characteristics fro...
Question 396: If AP power level is increased from 25 mW to 100 mW. What is...
Question 397: Which type of ACL can be applied only to Layer 2 pods?...
Question 398: What is the difference between the MAC address table and TCA...
Question 399: Refer to the exhibit. A network engineer checks connectivity...
Question 400: Which activity requires access to Cisco DNA Center CLI?...
Question 401: What is one benefit of implementing a VSS architecture?...
Question 402: Which Cisco SD-WAN component acts as a single pane of glass ...
Question 403: Select the prerequisites for configuring LISP from the below...
Question 404: Refer to the exhibit. Which result is achieved by the CoPP c...
Question 405: What does a northbound API accomplish?...
Question 406: Refer to the exhibit. CR2 and CR3 are configured with OSPF. ...
Question 407: Refer to the exhibit. External users require HTTP connectivi...
Question 408: What is one difference between SaltStack and Ansible?...
Question 409: Which QoS component alters a packet to change the way that t...
Question 410: Which QoS mechanism will prevent a decrease in TCP performan...
Question 411: Which technology provides a secure communication channel for...
Question 412: Which two methods are used by an AP that is typing to discov...
Question 413: Drag and Drop Question An engineer plans to use Python to co...
Question 414: An engineer must export the contents of the devices object i...
Question 415: In a traditional 3 tier topology, an engineer must explicitl...
Question 416: Refer to the exhibit. While troubleshooting an issue with a ...
Question 417: A customer has recently implemented a new wireless infrastru...
Question 418: Independent, multiple OSPF processes are entered on the same...
Question 419: Which DHCP message type does the DHCP server send to a clien...
Question 420: Which technology is used to provide Layer 2 and Layer 3 logi...
Question 421: Which two LISP infrastructure elements are needed to support...
Question 422: In which way are EIGRP and OSPF similar?...
Question 423: Refer the exhibit. Which configuration elects SW4 as the roo...
Question 424: A customer requires their wireless data traffic to egress at...
Question 425: A company requires a wireless solution to support its main o...
Question 426: Which statement about multicast RPs is true?...
Question 427: Refer to the exhibit. Which configuration change ensures tha...
Question 428: In a Cisco SD-Access environment, which function is performe...
Question 429: Refer to the exhibit. An engineer must prevent the R6 loopba...
Question 430: Refer to the exhibit. Which command set changes the neighbor...
Question 431: Refer to the exhibit. Which HTTP JSON response does the pyth...
Question 432: In a Cisco SD-Access fabric, which control plane protocol is...
Question 433: Drag and Drop Question Drag and drop the characteristics fro...
Question 434: An engineer is describing QoS to a client. Which two facts a...
Question 435: A network monitoring system uses SNMP polling to record the ...
Question 436: Refer to the exhibit. Which single security feature is recom...
Question 437: Refer to the exhibit. What is the result of running this cod...
Question 438: What is the recommended minimum SNR for Voice applications f...
Question 439: AN engineer is implementing MPLS OAM to monitor traffic with...
Question 440: What is a capability of the Cisco DNA Center southbound API?...
Question 441: When is GLBP preferred over HSRP?...
Question 442: Which Cisco DNA Center application is responsible for group-...
Question 443: In which way are EIGRP and OSPF similar?...
Question 444: Which NTP concept is used to measure the distance from a dev...
Question 445: A customer wants to provide wireless access to contractors u...
Question 446: What is a characteristic of the overlay network in the Cisco...
Question 447: Running the script causes the output in the exhibit. Which c...
Question 448: Refer to the exhibit. Clients are reporting an issue with th...
Question 449: Which two statements about IGMP are true?(Choose two.)...
Question 450: Refer to the exhibit. Which configuration set implements Con...
Question 451: Which command is required to validate that an IP SLA configu...
Question 452: In a Cisco SD-Access solution, what is the role of the Ident...
Question 453: An engineer measures the Wi-Fi coverage at a customer site. ...
Question 454: By default, which virtual MAC address Goes HSRP group 25 use...
Question 455: A network engineer must configure the VTY lines on a router ...
Question 456: Refer to the exhibit. What does the output confirm about the...
Question 457: Which entity is a Type 1 hypervisor?...
Question 458: Which command address learning on the configures port securi...
Question 459: Refer to the exhibit. An engineer is troubleshooting an issu...
Question 460: Lab Simulation 11 Guidelines This is a lab item in which tas...
Question 461: Refer to the exhibit. Which action must be performed to allo...
Question 462: A network administrator applies the following configuration ...
Question 463: An engineer must design a wireless network for a school syst...
Question 464: Which of the following are examples of Type 2 hypervisors? (...
Question 465: An engineer must protect the password for the VTY lines agai...
Question 466: Drag and Drop Question Drag and drop the automation characte...
Question 467: Drag and Drop Question Drag and drop the characteristics fro...
Question 468: What occurs when a high bandwidth multicast stream is sent o...
Question 469: Refer to the exhibit. What is the output of this code? (Exhi...
Question 470: Refer to the exhibit. An engineer is reaching network 172.16...
Question 471: How does Protocol Independent Multicast function?...
Question 472: Which behavior can be expected when the HSRP versions is cha...
Question 473: Which Cisco EIGRP K-values are set to zero by default? (Choo...
Question 474: Refer to the exhibit. Which command set completes the ERSPAN...
Question 475: Which three features are supported by PIMv6? (Choose three)...
Question 476: In a Cisco VXLAN based network, which of the following best ...
Question 477: What is one main REST security design principle?...
Question 478: Refer to the exhibit. What does this Python script do? (Exhi...
Question 479: Drag and Drop Question Drag and drop the code snippets from ...
Question 480: What is a characteristics of traffic policing?...
Question 481: What is an advantage of using BFD?...
Question 482: Refer to the exhibit. Hosts FC1, PC2; and PC3 must access re...
Question 483: What is one role of the VTEP in a VXLAN environment?...
Question 484: Refer to the exhibit. After implementing the configuration, ...
Question 485: Refer to the exhibit. Why was the response code generated? (...
Question 486: By default, which virtual MAC address does HSRP group 22 use...
Question 487: Which function is handled by vManage in the Cisco SD-WAN fab...
Question 488: Which two features are available only in next-generation fir...
Question 489: Refer to the exhibit. What is the effect of these commands o...
Question 490: Which two options describe the effect of configuring an inte...
Question 491: When firewall capabilities are considered, which feature is ...
Question 492: A network administrator need to configure Netflow on the dev...
Question 493: Refer to the exhibit. What is the value of the variable list...
Question 494: A customer requests a network design that supports these req...
Question 495: Which trunking configuration between two Cisco switches can ...
Question 496: Refer to the exhibit. A network engineer must permit adminis...
Question 497: Which device is responsible for finding EID-to-RLOC mapping ...
Question 498: What is a benefit of data modeling languages like YANG?...
Question 499: An engineer must configure interface and sensor monitoring o...
Question 500: Refer to the exhibit. An engineer is troubleshooting an appl...
Question 501: An engineer must configure interface GigabitEthernet0/0 for ...
Question 502: Drag and Drop Question Drag and drop the snippets onto the b...
Question 503: Refer to the exhibit. After configurating an IPsec VPN, an e...
Question 504: Which two statements about static route configuration are tr...
Question 505: What is a consideration when designing a Cisco SD-Access und...
Question 506: Which statement about the default QoS configuration on a Cis...
Question 507: In a Cisco SD-Access wireless architecture, which device man...
Question 508: Refer to the exhibit. What is generated by the script? (Exhi...
Question 509: What is a characteristic of MACsec?...
Question 510: How is OAuth framework used in REST API?...
Question 511: Refer to the exhibit. The administrator must extend the conf...
Question 512: Where are operations related to software images located in t...
Question 513: Refer to the exhibit. An engineer tries to log in to router ...
Question 514: What are two features of NetFlow flow monitoring? (Choose tw...
Question 515: An engineer must create an EEM script to enable OSPF debuggi...
Question 516: What is the wireless received signal strength indicator?...
Question 517: Which two characteristics define the Intent API provided by ...
Question 518: Refer to the exhibit. Which configuration allows Customer2 h...
Question 519: What are two differences between the RIB and the FIB? (Choos...
Question 520: What is a characteristic of Cisco DNA southbound APIs?...
Question 521: Refer to the exhibit. Cisco IOS routers R1 and R2 are interc...
Question 522: Which two methods are used to assign security group tags to ...
Question 523: Which solution do laaS service providers use to extend a Lay...
Question 524: Drag and Drop Question Drag and drop the code snippets from ...
Question 525: Refer to the exhibit. What is the result of the API request?...
Question 526: Refer to the exhibit. An engineer troubleshoots connectivity...
Question 527: An engineer is configuring a new SSID to present users with ...
Question 528: Which of the following are the three components of the three...
Question 529: Which Python library is used to work with YANG data models v...
Question 530: Refer to the exhibit. What is the purpose of the configurati...
Question 531: What is one method for achieving REST API security?...
Question 532: Two Cisco switches are logically configured as a single swit...
Question 533: Which two statements about EIGRP load balancing are true? (C...
Question 534: A network administrator is preparing a Python scrip to confi...
Question 535: Refer to the exhibit. A network operator is attempting to co...
Question 536: Which statement about Cisco EAP-FAST is true?...
Question 537: Refer to the exhibit. An engineer must prevent VLAN 20 route...
Question 538: Drag and Drop Question A network engineer is adding an addit...
Question 539: Which two sources cause interference for Wi-Fi networks? (Ch...
Question 540: Drag and Drop Question Drag and drop the Cisco DNA Center no...
Question 541: Which deployment option of Cisco NGFW provides scalability?...
Question 542: Refer to the exhibit. Assuming all links are functional, whi...
Question 543: Refer to the exhibit. An engineer configures a new HSRP grou...
Question 544: What is a characteristic of Cisco SD-WAN?...
Question 545: A customer has a pair of Cisco 5520 WLCs set up in an SSO cl...
Question 546: Which of the following statements are true regarding the Lin...
Question 547: Lab Simulation 14 Guidelines This is a lab item in which tas...
Question 548: Drag and Drop Question Drag and drop the code snippets from ...
Question 549: Which characteristic applies to the endpoint security aspect...
Question 550: Which DNS record type is required to allow APs to discover a...
Question 551: Which TCP setting is tuned to minimize the risk of fragmenta...
Question 552: Which data is properly formatted with JSON?...
Question 553: Refer to the exhibit. An engineer must permit traffic from t...
Question 554: Refer to the exhibit. An engineer applies this configuration...
Question 555: What would be the preferred way to implement a loopless swit...
Question 556: What are two benefit of virtualizing the server with the use...
Question 557: Refer to the exhibit. Router BRDR-1 is configured to receive...
Question 558: Which function is performed by vSmart in the Cisco SD-WAN ar...
Question 559: A customer has completed the installation of a Wi-Fi 6 green...
Question 560: An engineer must configure and validate a CoPP policy that a...
Question 561: What is the function of cisco DNA center in a cisco SD-acces...
Question 562: Refer to the exhibit. A network engineer attempts to connect...
Question 563: Refer to the exhibit. An engineer builds an EEM script to ap...
Question 564: Refer to the exhibit. What is the effect of introducing the ...
Question 565: Which tool is used in Cisco DNA Center to build generic conf...
Question 566: Which two statements about PIM snooping are true? (Choose tw...
Question 567: What is a Type 1 hypervisor?